
面对一个硬件产品从无到有的诞生过程,团队内部是否经常遇到职责不清、流程混乱、返工频繁的窘境?一份清晰、可执行的研发工作流程,不仅是管理者的“定盘星”,更是研发团队的“行军图”。本文将详细拆解一套经过验证的硬件产品研发V3.0流程,涵盖了从市场调研到最终试产的八大关键阶段,希望能为你的产品开发提供一份切实可行的参考。
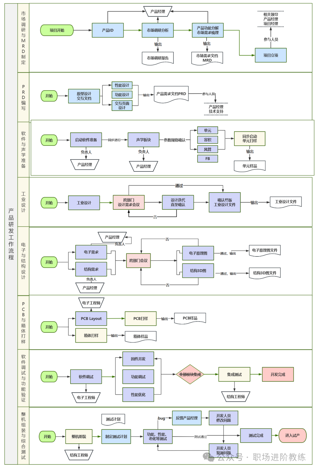
第一阶段:市场调研与 MRD 制定
核心目标:明确产品方向,输出市场需求文档,完成项目立项。
这是所有故事的起点,直接决定了产品未来的命运。本阶段的核心产出是MRD(市场需求文档),它为后续所有工作框定了边界。
- 项目启动:由产品经理主导,明确产品定位(ID),锚定研发方向。
- 市场调研分析:开展用户、竞品、行业三位一体的深度调研,输出《市场调研报告》,精准识别市场痛点与潜在机会。
- 需求梳理与文档输出:基于调研报告,对产品功能进行矩阵式分解,梳理市场需求,最终输出《市场需求文档(MRD)》。这份文档将清晰定义产品的核心价值与功能范围。
- 项目立项:提交正式立项申请,召集相关领导、产品经理、项目经理等进行立项评审,完成预算审批与正式排期。

第二阶段:PRD 编写
核心目标:将市场需求转化为可供技术团队执行的产品需求文档。
MRD解决了“做什么”和“为什么做”的问题,而PRD(产品需求文档)则要回答“怎么做”。
- 原型与交互设计:基于已确认的MRD,产品经理需牵头开展性能指标设计、具体功能设计以及交互页面设计,输出可交互的原型设计文档。
- PRD 输出:整合所有设计成果,输出详尽的《产品需求文档(PRD)》。这份文档必须明确产品的每一个功能细节、交互逻辑、性能指标、验收标准等,确保技术团队理解无歧义。
- 参与角色:本阶段由产品经理主导,但必须邀请技术负责人或核心开发人员参与评审,确保需求在技术上是可落地的,避免后期出现“空中楼阁”。
第三阶段:软件与声学准备
核心目标:完成软件与声学模块的前期准备与核心单元的打样验证。
对于智能硬件或音频类产品,软件和声学是决定产品体验的核心,需要尽早启动。
- 并行启动:由产品经理负责协调,同步启动软件底层框架准备与声学板块的初步设计工作。
- 声学参数确认:声学工程师需要基于产品定义,确认扬声器单元规格、箱体有效容积、风管(倒相管)设计、反馈抑制(FB)算法等关键参数。
- 单元打样:参数一经确认,立即向供应商发起核心单元(如扬声器)的打样请求,获取物理样品,为后续的整机集成与调试验证提供实物基础。
第四阶段:工业设计
核心目标:确定产品的最终外观与初步结构方案,输出可用于后续深化设计的工业设计文件。
颜值即战斗力,好的工业设计是产品成功的一半。
- 方案设计:工业设计师根据产品定义和PRD,输出多套初步的外观与结构创意方案。
- 跨部门评审:召开由产品、结构、电子、市场等多部门参与的设计需求评审会,从美学、工艺、成本、用户体验等多角度评估方案的可行性。
- 迭代确认:方案通过评审后,根据反馈进行多轮设计迭代优化,直至最终确认。输出可用于开模的终版《工业设计文件》;若方案未通过,则需返回修改。
第五阶段:电子与结构设计
核心目标:完成电子与结构的详细工程设计,输出可用于生产的图纸文件。
这是将概念转化为可制造实体的关键一步,需要极高的严谨性。
- 需求明确:产品经理需将PRD中的功能需求,拆解为具体的电子硬件需求(如主控芯片选型、接口定义、传感器规格等)和结构设计需求(如内部堆叠、散热设计、装配关系等)。
- 跨部门评审:召开电子、结构、工艺(DFM)、采购等多部门参与的详细设计评审会,确保设计在电气性能、机械强度、可制造性、成本等方面均达标。
- 设计输出:评审通过后,电子工程师输出详细的《电子原理图文件》,结构工程师输出《结构3D图文件》及2D工程图纸。若评审不通过,设计需返回修改直至满足所有要求。

第六阶段:PCB 与箱体打样
核心目标:获取关键硬件的实物样品,验证设计的正确性。
这是第一次将图纸变为现实,任何设计错误都会在此阶段暴露。
- PCB 打样:由电子工程师主导,根据原理图完成PCB Layout(布线设计),然后发往PCB工厂进行打样,制作出第一批PCB裸板样品。
- 箱体打样:同步进行,由结构工程师提供3D文件,通过3D打印、CNC加工或简易模具等方式,制作出第一批产品外壳(箱体)样品。
第七阶段:软件调试与功能验证
核心目标:完成各软件模块的开发与集成,在样机硬件上初步验证核心功能的可行性。
软硬件开始首次“联姻”,这是发现问题、解决问题的密集期。
- 模块开发与调试:由嵌入式软件工程师负责,基于PCB样板进行底层驱动开发、功能逻辑实现、初步的功能测试与性能优化。
- 模块集成:在结构工程师的协助下,将PCB、单元、箱体等所有样品进行初步组装,形成工程样机。随后进行软硬件集成测试,验证各模块能否正常协同工作。
- 开发完成:当所有核心功能在工程样机上得到验证,且未发现阻断性问题后,可标记为“开发完成”,进入下一阶段的整机全面测试。
第八阶段:整机组装与综合测试
核心目标:完成整机集成与全面严格的测试验证,使产品达到可小批量试产的状态。
这是产品量产前的最后一次全面“体检”,旨在发现并消灭所有潜在缺陷。
- 整机组装:使用更接近量产工艺的物料和工装,由生产或工程人员进行规范的整机组装。
- 综合测试:依据提前制定的详尽测试计划,对组装好的整机进行功能、性能、可靠性、环境适应性、老化等一系列全面测试。
- 问题闭环:测试中发现的任何bug,均需记录并反馈至产品经理,由其协调开发人员定位修改。修改后必须进行复测,形成严格的“测试-修复-验证”闭环,直到所有问题被解决。
- 进入试产:当综合测试全部通过,产品稳定性和一致性达标后,即可标记为“测试完成”。至此,产品研发流程告一段落,正式转入小批量试产阶段,为最终的大规模量产铺平道路。
产品研发是一个复杂的系统工程,环环相扣。V3.0流程的价值在于它定义了清晰的阶段、产出和决策节点,让跨部门协作有章可循,能有效管控风险、提升效率。当然,每家公司都需要根据自身产品和团队特点,对流程进行适配和裁剪。如果你对产品研发管理有更多想法或疑问,欢迎来云栈社区与更多的同行交流探讨。
|