V1.6.1版本主要针对之前版本中,在进行大量API测试时可能导致Burp Suite出现卡顿或无响应的问题进行了修复和性能优化。用户可以从GitHub获取最新的插件文件。
S-APICONT V1.6.1 是一款专为安全研究人员设计的 Burp Suite API 收集与测试插件,能够帮助测试人员快速发现和测试 Web 应用中的 API 接口,极大地提升了安全测试的效率和覆盖面。
🎉 版本发布与更新内容

🔥 核心亮点
📡 智能 API 收集
- 自动监听浏览器流量,实时提取 API 接口
- 支持 Vue/React/Angular 等主流框架路由解析
- 智能识别一级路由变量,自动拼接完整路径
🧪 批量测试
- 一键批量访问所有发现的 API
- 可配置请求间隔,避免触发 WAF
- 支持 GET/POST/PUT/DELETE 等多种 HTTP 方法
🔄 Intruder 式替换测试
- 使用
§ 标记 Payload 位置
- 将标记位置替换为所有 API 路径进行批量测试
- 快速发现未授权访问漏洞
🔐 敏感信息检测
自动识别响应中的敏感数据:
- 邮箱、手机号、身份证号
- JWT Token、API Key
- 数据库连接字符串
- 内网 IP、文件路径
📊 多视图响应分析
- 美化视图(JSON/XML 格式化)
- Raw 原始数据
- Hex 十六进制
- 页面渲染预览
- MarkInfo 敏感信息高亮
📥 下载与安装
插件的源代码和发布版本均托管在 GitHub 上。
- 从发布页面下载
S-APICONT内测V1.6.1.jar 文件。
- 打开 Burp Suite,导航至 Extensions -> Add。
- 选择下载的 JAR 文件,完成安装。
🚀 快速使用指南
以下是插件的基本使用流程:
1. 输入目标域名 → 点击「设置目标」
2. 浏览器访问目标网站
3. 查看自动收集的 API 列表
4. 点击「批量测试」验证接口
5. 勾选「只显示成功」筛选有效接口
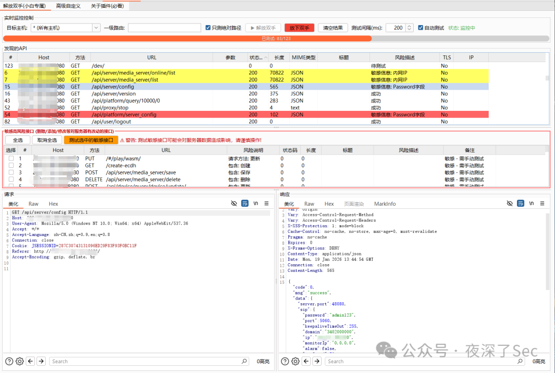
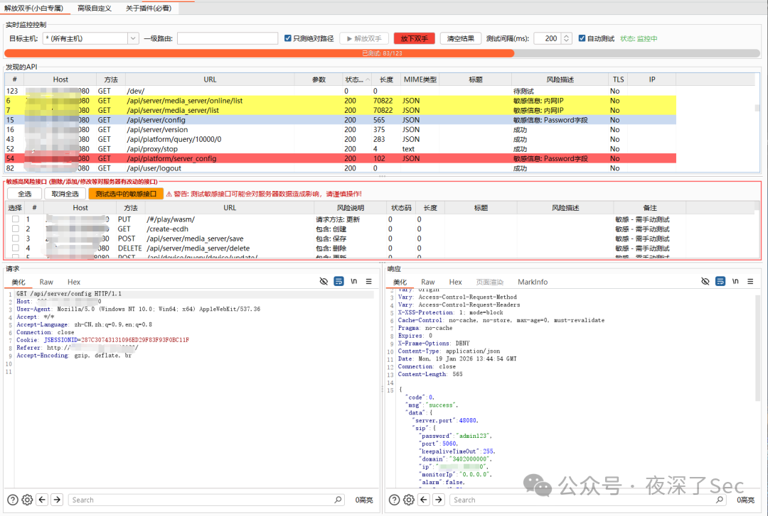
📋 功能界面展示
全自动模式:在测试人员浏览网页的同时,插件自动获取API路径并进行扫描。

实时监控与结果展示:清晰展示发现的API、状态码及识别的敏感信息风险。

主界面概览:集成了监控控制、目标设置、测试执行与结果展示的核心面板。

高级自定义:支持用户随意修改请求数据包,或导入自定义接口列表进行测试,为资深的软件测试人员提供了高度的灵活性。

GitHub 项目地址:https://github.com/qazwsx5293870/S-APICONT
⚠️ 免责声明
本工具仅供合法的安全研究和授权测试使用,使用者应严格遵守相关法律法规,不得用于任何非法用途。
|