在网络工程师的日常工作中,交换机几乎是接触频率最高的设备之一。无论是配置 VLAN、规划 Trunk、排查环路,还是调整链路聚合、优化带宽,这些操作仿佛已刻入我们的“肌肉记忆”。

但是,如果问你一个看似简单的问题:你每天配置的这台交换机,究竟属于哪个类型?是接入层还是核心层?是二层还是三层?是园区用还是数据中心专用?你可能只知其一,未必能从全局上理清交换机的完整分类体系。
事实上,交换机并非单一设备,它根据应用场景、网络层次、功能层级、端口速率、硬件结构和管理方式等多个维度,形成了一套严谨的分类方法。理清这些类别,不仅有助于我们构建更清晰的网络知识图谱,更能为实际的设备选型、网络规划和故障排查提供关键依据。
交换机的基础作用
简单来说,交换机最核心的使命是:在局域网(LAN)内部进行数据转发,实现设备间的通信。它和路由器的角色不同,更专注于局域网内的数据交换,而非跨越不同网络的路径寻址。
1. 交换机的工作基础
交换机工作的依据是 MAC 地址,而非 IP 地址。它在运行中会动态维护一张 MAC 地址表,记录每个 MAC 地址对应的物理端口。处理数据帧的基本流程如下:
- 学习源 MAC 地址,并记录到地址表中。
- 查询目标 MAC 地址对应的端口。
- 若找到,则向该端口定向转发。
- 若未找到,则向除接收端口外的所有端口进行泛洪(Flooding)。
这一机制确立了交换机在二层(数据链路层)网络中的核心地位。
2. 交换机的扩展功能
随着网络规模扩大和需求复杂化,现代交换机的功能早已不限于基础转发。它们通常还支持:
- VLAN(虚拟局域网)划分
- 生成树协议(STP/RSTP/MSTP)防环
- 链路聚合(LACP)增加带宽与冗余
- QoS(服务质量)用于流量控制
- ACL(访问控制列表)用于安全策略
- 其他网络安全增强功能
这些功能让交换机从简单的“转发设备”,进化成为具备丰富控制能力的智能网络节点。
按应用场景划分的交换机类型
根据部署环境和主要服务对象的不同,交换机可分为以下几大类。这种分类直接体现了设备的“用武之地”。
1. 园区交换机
主要服务于企业、校园、政府等园区网络环境。

这类网络的特点包括:
- 终端用户数量庞大
- 业务类型多样(办公、视频、语音等)
- 网络结构层次清晰(接入、汇聚、核心)
- 对网络稳定性和可管理性要求高
园区交换机通常覆盖了从终端接入到网络核心的各个层次。
2. 数据中心交换机
专为 IDC 机房、云计算平台及大规模服务器集群设计。

相比园区网络,数据中心网络更关注:
- 超高带宽与转发性能
- 极低的网络延迟
- 出色的横向扩展能力
在此场景下,交换机常采用 Spine-Leaf(脊叶)架构,并广泛支持 VXLAN、EVPN 等新一代数据中心网络技术。
3. 工业交换机
应用于工业控制、轨道交通、智能电网等严苛环境。

其突出特点是:
- 坚固耐用,适应宽温、防震、防潮等恶劣条件
- 高可靠性设计,保障连续稳定运行
- 通常支持冗余电源和链路保护机制
在工业网络中,稳定性往往是首要考量,性能反在其次。
4. 虚拟交换机
随着虚拟化与云计算的普及,交换机也以软件形态出现。

常见的虚拟交换机包括:
- Open vSwitch (OVS)
- VMware vSwitch
- 各大云平台(如 AWS、Azure)的虚拟网络组件
它们运行在宿主机 Hypervisor 层,主要负责同一物理服务器内或跨服务器的虚拟机(VM)之间的网络通信,是云网络的基础构件。
按网络层次划分的交换机类型
在典型的企业网分层架构中,交换机根据其部署位置和承担的角色可分为三类。
1. 接入层交换机
位于网络最边缘,直接连接终端用户设备。

常见连接对象:
- 个人电脑(PC)
- 无线接入点(AP)
- IP 电话
- 监控摄像头
- 各类物联网(IoT)设备
特点:端口密度高、成本相对较低、功能以满足接入需求为主。
2. 汇聚层交换机
位于接入层和核心层之间,承担流量汇聚和策略实施的任务。

主要特点:
- 具备比接入层更高的转发性能
- 是实施网络策略(如 ACL、QoS)的关键节点
- 通常具备三层路由功能,用于 VLAN 间通信
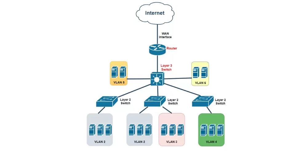
3. 核心层交换机
位于网络的中心主干,负责高速转发各个汇聚层之间的流量。

核心层交换机通常要求:
- 极高的数据包转发率(PPS)和带宽容量
- 高可靠性设计,如冗余电源、风扇、管理引擎
- 在大型网络中,多采用模块化的框式交换机
按功能层级划分的交换机类型
这是最经典的技术分类,依据交换机工作在 OSI 模型的不同层级来划分。
1. 二层交换机
工作在 OSI 第二层(数据链路层),依据 MAC 地址进行转发。

主要功能包括:
- MAC 地址学习与转发
- VLAN 划分与隔离
- 运行生成树协议防止环路
- 配置链路聚合增加带宽
特点:不具备路由功能,主要用于同一广播域或 VLAN 内部的通信。
2. 三层交换机
工作在 OSI 第三层(网络层),在二层交换的基础上集成了路由功能。
在二层功能之外,还支持:
- VLAN 间路由(Inter-VLAN Routing)
- 静态路由和动态路由协议(如 OSPF、BGP)
- 基于 IP 地址的更复杂访问控制
如今,三层交换机已成为企业网内部路由的主流设备,在很多场景下替代了传统的路由器。
按端口速率划分的交换机类型
端口速率直接决定了交换机的数据吞吐能力,是衡量性能的关键指标之一。
1. 百兆交换机
端口速率 100 Mbps。

目前应用场景有限,多见于老旧网络或对带宽要求极低的场合。
2. 千兆交换机
端口速率 1 Gbps。

这是当前企业网络中绝对的主流和标配,性价比高,适用范围广。
3. 万兆及以上交换机
端口速率 10 Gbps、25 Gbps、40 Gbps、100 Gbps 甚至更高。
主要用于网络核心、数据中心骨干以及需要极高带宽的业务场景。
4. 多速率交换机
支持多种速率自协商,例如同时具备 100M/1G/2.5G/5G/10G 端口。

这类交换机通常用于连接支持 Wi-Fi 6/7 的高性能无线接入点(AP),以满足无线终端的高速接入需求。
按硬件结构划分的交换机类型
硬件结构决定了交换机的扩展性、可靠性和部署形态。
1. 盒式交换机
采用固定配置的一体化设计。

特点:体积小巧、部署灵活、成本较低。
适用:接入层、中小型企业网络、分支机构。
2. 框式(机箱式)交换机
采用模块化设计,机箱可插拔业务板卡、电源、风扇等模块。

特点:扩展性强、可靠性高(关键部件冗余)、端口密度大。
适用:网络核心层、大型数据中心、需要高度定制和扩展的场景。
按管理方式划分的交换机类型
管理能力决定了网络运维的灵活度和复杂度。
1. 非网管型交换机
即插即用,无法进行任何配置。

特点:简单、便宜、零配置。
适用:家庭网络、极小型办公室、仅需扩展端口数量的场景。
2. Web 网管型交换机
提供基于 Web 浏览器的图形化管理界面。

特点:配置直观,通过点击即可完成基础VLAN、聚合等设置,但功能通常比命令行管理型简单。
适用:中小型企业,或无专职命令行网络工程师的团队。
3. 全管理型(智能/企业级)交换机
支持全面的管理方式,包括 CLI(命令行)、SNMP、Web、API 等。

特点:功能完整、策略控制精细、适用于自动化运维。
适用:中大型企业网络、数据中心、需要复杂策略和集中管理的环境。
在实际的网络项目中,一台交换机往往同时隶属于多个分类。例如:
- 一台“园区核心三层万兆框式全管理交换机”:结合了应用场景(园区)、网络层次(核心)、功能层级(三层)、端口速率(万兆)、硬件结构(框式)和管理方式(全管理)。
- 一台“接入层千兆盒式二层Web管理交换机”:同样融合了多个维度。
这种多维度的描述方式,能够精准地定位一台交换机的角色和能力。理解并掌握这套分类体系,是每一位网络工程师进行网络设计、设备选型和故障诊断的基本功。希望本文的系统梳理,能帮助你在庞杂的交换机型号中,快速抓住重点,做出最合适的技术选型。如果你对网络技术有更深入的兴趣,欢迎到云栈社区与其他开发者交流探讨。