OpenClaw的爆火激发了我的学习热情。周末花了几天时间阅读文档、调试源码、测试功能,通过手搓一张核心运行流程图,我逐步理清了这个复杂系统的脉络。本文将围绕这张图,分享我对OpenClaw的完整理解,带大家一起领略其背后的Agent设计思想。

概述
OpenClaw 是一个通过 Gateway,连接即时通讯平台(Channel, 如 Telegram、Discord、Slack 等)与本地 AI Agent,并能 24×7 运行的个人助手。它不仅仅是一个简单的消息转发器,而是一个具备完整 会话管理、并发控制、记忆检索 以及丰富 工具支持 的复杂 Agent 运行时环境。
个人评价:OpenClaw的完成度非常高,尽管因为各种安全问题被质疑,但其产品思想和围绕这个核心思想设计的各种代码组件和交互,值得开发者反复学习。

本文将深入剖析 OpenClaw 的核心运行流程,结合实际代码和流程图讲解其底层设计原理,并重点介绍 OpenClaw的Agent设计。
核心交互流程:从消息到 Agent
下图以Telegram为例,说明了从收到消息,到运行Agent,最后回调发送消息的一次核心运行流程。

2.1 Gateway
如果 AI 助手需要 24×7 运行,那么必然需要一个 持久运行的控制平面。这个控制平面需要:保持与所有消息渠道的长连接、管理会话状态、响应客户端请求、处理定时任务。Gateway 就是这个控制平面。
Gateway核心就是一个HTTP和WebSocket服务。其启动时与注册的Channel(比如Telegram机器人)建立WebSocket连接,随时准备接收消息。
// src/gateway/server.impl.ts
// 简化版 Gateway 启动流程
export async function startGatewayServer(
port=18789,
opts: GatewayServerOptions={},
): Promise<GatewayServer>{
// 1. 设置端口环境变量
process.env.OPENCLAW_GATEWAY_PORT = String(port);
// 2. 加载并验证配置
let configSnapshot = await readConfigFileSnapshot();
// 3. 创建 WebSocket 服务器
const wsServer = new WebSocket.Server({port, host});
// 4. 注册核心处理器
const channelManager = createChannelManager (configSnapshot.config);
const agentEventHandler = createAgentEventHandler (configSnapshot.config);
const cronService = buildGatewayCronService (configSnapshot.config);
// 5. 启动通道连接(WhatsApp、Telegram 等)
await channelManager.startAll();
// 6. 返回 close 方法用于优雅关闭
return {
close: (opts)=>shutdownGateway(opts),
};
}
Gateway 通过系统服务管理保持 24×7 运行:
# macOS 启动 Gateway
launchctl load ~/Library/LaunchAgents/ai.openclaw.gateway.plist
# Linux 启动 Gateway
systemctl --user enable --now openclaw-gateway.service
2.2 消息接入与分发
Telegram使用的是 grammY 作为机器人框架,注册监听事件,回复普通消息。
import { Bot, webhookCallback } from "grammy";
const bot = new Bot(opts.token, client ? {client} : undefined);
const processMessage = createTelegramMessageProcessor ({bot, ...});
registerTelegramHandlers ({cfg, accountId, bot, processMessage, ...});
其中 createTelegramMessageProcessor 里使用核心分发函数 dispatchTelegramMessage 负责处理来自 Telegram 的消息,以及注册回复消息的回调函数 deliverReplies。
// src/telegram/bot-message-dispatch.ts
export const dispatchTelegramMessage = async({
context,
bot,
cfg,
runtime,
// ... 更多参数
})=>{
const {msg, chatId, isGroup, historyKey, route} = context;
// 1. 分发消息
const {queuedFinal} = await dispatchReplyWithBufferedBlockDispatcher({
ctx: ctxPayload,
cfg,
dispatcherOptions: {
// 2. 回复消息回调
deliver: async(payload, info)=>{
const result = await deliverReplies({
replies: [payload],
chatId: String(chatId),
token: opts.token,
runtime,
bot,
// ... 更多选项
});
},
onError: (err, info)=>{
runtime.error?.(`telegram reply failed: ${String(err)}`);
},
},
});
};
一些特殊消息能力,需要通过 message 工具来发送,而非直接通过 deliverReplies 来发送消息。后续工具技能会具体介绍。
2.3 Session Key 机制
SessionKey 是 OpenClaw 中用于标识和路由会话的核心概念。
由于OpenClaw支持非常多的Channel账号、以及私聊、群组、Thread等各种会话形式。需要一种命名方式来唯一识别不同的会话。
// src/routing/session-key.ts
export function buildAgentMainSessionKey(params: {
agentId: string;
mainKey ?: string | undefined;
}) : string{
const agentId = normalizeAgentId(params.agentId);
const mainKey = normalizeMainKey(params.mainKey);
return `agent:${agentId}:${mainKey}`;
}
export function buildAgentPeerSessionKey(params: {
agentId: string;
mainKey ?: string | undefined;
channel: string;
accountId ?: string | null;
peerKind ?: "dm"|"group"|"channel" | null;
peerId ?: string | null;
// ...
}): string{
// 对于 DM: agent:main:channel:account:dm:peerId
// 对于群组: agent:main:channel:group:groupId
// ...
}
SessionKey 的格式示例:
- 主会话:
agent:main:main
- Telegram DM:
agent:main:telegram:default:dm:123456789
- Telegram 群组:
agent:main:telegram:group:1001234567890
2.4 Agent Loop
OpenClaw支持调用已有的CLI Agent,比如Claude Code等;但默认情况下也嵌入了基于 Pi-Agent框架 执行Agent运行时。该框架具备极高的扩展性,满足OpenClaw定制化需求(比如大模型供应商支持、Session管理、工具定制化、流式输出、消息订阅)。
如下图所示,消息进入AgentSession后,通过ReAct范式执行Agent Loop(包括工具调用),通过注册reply回调(监听 message_end 事件)将AI回复的消息通过机器人发送给Telegram。

故障转移机制
为了能24 × 7 持续运行,不能因为一些异常就停止。因此OpenClaw 实现了完整的故障转移机制:
- Auth Profile 轮换: 当一个 API Key 遇到速率限制或认证失败时,自动切换到下一个可用的 Profile
- 上下文溢出自动压缩: 当会话过长时,自动压缩历史消息
- 思考级别降级: 当模型不支持扩展思考模式时,自动降级到基本模式
// src/agents/pi-embedded-runner/run.ts
export async function runEmbeddedPiAgent(
params: RunEmbeddedPiAgentParams,
): Promise<EmbeddedPiRunResult>{
// 会话级别并发控制(串行处理)
const sessionLane = resolveSessionLane(params.sessionKey ?. trim() || params.sessionId);
// 全局并发控制(默认并发度 4)
const globalLane = resolveGlobalLane(params.lane);
return enqueueSession(()=>
enqueueGlobal(async()=>{
const started = Date.now();
// 模型解析和上下文窗口验证
const {model, error, authStorage, modelRegistry} = resolveModel(
provider,
modelId,
agentDir,
params.config,
);
const ctxInfo = resolveContextWindowInfo({
cfg: params.config,
provider,
modelId,
modelContextWindow: model.contextWindow,
defaultTokens: DEFAULT_CONTEXT_TOKENS,
});
// 认证配置管理和故障转移
const profileOrder = resolveAuthProfileOrder({
cfg: params.config,
store: authStore,
provider,
preferredProfile: preferredProfileId,
});
// 主执行循环,支持故障转移
while (true){
const attempt = await runEmbeddedAttempt({
sessionId: params.sessionId,
sessionKey: params.sessionKey,
// ... 大量参数
});
// 处理上下文溢出,自动压缩
if (isContextOverflowError(errorText)){
if (! overflowCompactionAttempted){
const compactResult = await compactEmbeddedPiSessionDirect({
sessionId: params.sessionId,
sessionKey: params.sessionKey,
// ...
});
if (compactResult.compacted){
continue; // 使用压缩后的会话重试
}
}
}
// 处理认证/速率限制故障转移
if (shouldRotate){
const rotated = await advanceAuthProfile();
if (rotated) continue;
}
return {
payloads: payloads.length ? payloads : undefined,
meta: {
durationMs: Date.now() - started,
agentMeta,
aborted,
systemPromptReport: attempt.systemPromptReport,
},
};
}
}),
);
}
2.5 Agent 核心设计
OpenClaw并没有从0构造Agent核心,而是使用开源的Pi-Agent框架。但OpenClaw也定制了其中核心组件,将其打造成开箱即用的、能力丰富的本地个人助手。下面着重从 并发控制(Queue)、会话管理(Sesssion)、记忆系统(Memory)和工具技能(Tools & Skills) 几个角度介绍。
队列与并发控制
为了解决群组聊天或高频交互中的“消息竞争”问题,OpenClaw 参考Pi Agent设计了一套精密的 Queue 系统。
3.1 队列模式(Queue mode)

collect - 收集模式(默认):将所有排队的消息合并成单个后续回复
steer - 转向模式:立即注入到当前agent回合中
followup - 跟进模式:当前运行结束后,为下一个 agent 回合排队
steer-backlog - 转向+积压模式:现在转向当前回合,然后保留消息用于后续回合
// src/auto-reply/reply/queue/types.ts
export type QueueMode = "steer" | "followup" | "collect" | "steer-backlog" | "interrupt" | "queue";
export type QueueSettings = {
mode: QueueMode;
debounceMs ?: number; // 防抖延迟(毫秒),默认1000ms
cap ?: number; // 队列容量上限,默认20
dropPolicy ?: "old" | "new" | "summarize"; // 默认summarize
};
Collect的消息示例:
{
"id": "e1c9d464",
"message": {
"content": [
{
"text": "[Queued messages while agent was busy]\n\n---\nQueued #1\n[Slack x +1s 2026-02-09 16:58 GMT+8] 算了 [slack message id: x channel: x]\n[message_id: x]\n\n---\nQueued #2\n[Slack x +4s 2026-02-09 16:58 GMT+8] 查一下天津的 [slack message id: x channel: x]\n[message_id: x]",
"type": "text"
}
],
"role": "user",
"timestamp": 1770627650797
},
"parentId": "7588527b",
"timestamp": "2026-02-09T09:00:50.802Z",
"type": "message"
}
3.2 队列处理逻辑
Steer:利用pi-agent的steer能力,在Agent loop中插入消息。
// 如果存在运行中的session,则插入消息
if (shouldSteer && isStreaming){
const handle = ACTIVE_EMBEDDED_RUNS.get(sessionId);
...
void handle.queueMessage(text);
}
// 实际:使用pi-agent框架的steer插入消息
const queueHandle: EmbeddedPiQueueHandle = {
queueMessage: async(text: string)=>{
await activeSession.steer(text);
}
...
};
// pi-agent的agent-loop
let pendingMessages: AgentMessage[] = (await config.getSteeringMessages?.()) || [];
while (true){
...
// 如果存在待插入的消息,则直接加入到状态中
if (pendingMessages.length > 0){
for (const message of pendingMessages){
currentContext.messages.push(message);
newMessages.push(message);
}
pendingMessages = [];
}
...
}
Follow Up和Collect模式:
// src/auto-reply/reply/queue/drain.ts
export function scheduleFollowupDrain(
key: string,
runFollowup: (run: FollowupRun) => Promise<void>,
) : void {
const queue = FOLLOWUP_QUEUES.get(key);
if (! queue || queue.draining) return;
queue.draining = true;
void (async()=>{
try{
while (queue.items.length > 0 || queue.droppedCount > 0){
await waitForQueueDebounce(queue);
if (queue.mode === "collect"){
// 批量收集模式:合并所有等待消息为一个 Prompt
const items = queue.items.splice(0, queue.items.length);
const summary = buildQueueSummaryPrompt ({state: queue, noun: "message"});
const prompt = buildCollectPrompt({
title: "[Queued messages while agent was busy]",
items,
summary,
renderItem: (item, idx)=>`---\nQueued #${idx + 1}\n${item.prompt}`.trim(),
});
await runFollowup({prompt, run, enqueuedAt: Date.now()});
continue;
}
// Followup 模式:处理下一个消息
const next = queue.items.shift();
await runFollowup(next);
}
}finally{
queue.draining = false;
}
})();
}
3.3 并发控制
OpenClaw 使用两层并发控制:
- 会话级别: 同一会话内的消息串行处理,避免状态混乱
- 全局级别: 默认并发度为 4,允许最多 4 个会话同时处理
Telegram还专门使用 bot.use (sequentialize (getTelegramSequentialKey) ) 序列化所有消息。
// src/agents/pi-embedded-runner/run/lanes.ts
export function resolveSessionLane(sessionId: string): string{
return `session:${sessionId}`;
}
export function resolveGlobalLane(lane ?: string): string{
return lane || `global:default`;
}
// enqueueCommandInLane
export async function runEmbeddedPiAgent(
params: RunEmbeddedPiAgentParams,
): Promise<EmbeddedPiRunResult>{
// 全局并发度4:即保障active的会话,不超过4个
const enqueueGlobal = params.enqueue ?? ((task, opts)=>enqueueCommandInLane(globalLane, task, opts));
const enqueueSession = params.enqueue ?? ((task, opts)=>enqueueCommandInLane(sessionLane, task, opts));
return enqueueSession(()=>
enqueueGlobal(async()=>{...})
)
}
会话管理:Session
一般session的对话数据也被称为短期记忆。
与Agent的多轮交互需要维持一次会话中历史所有消息(UserMessage, AI Message,Tool Result Message等),一般Agent会存储在内存中(简单场景)或数据库(云端场景)中。
OpenClaw 作为本地Agent,使用Pi Agent自带的Session管理工具,采用本地文件系统作为 Session存储工具,解决会话数据的持久化问题。

4.1 存储结构
物理存储路径: ~/. openclaw/ agents/ <agentId>/ sessions/
session.json: 记录所有 Session 的元数据映射
<sessionId>.jsonl: 存储具体的对话日志(JSON Lines 格式,便于追加写入)
4.2 生命周期管理
Agent Session并不会一直共享同一个上下文,否则上下文窗口很容易超长(虽然可以执行Session超长压缩,但总归不是一个有效率的做法)。因此OpenClaw 实现了自动化的会话生命周期管理:
- 每日重置: 每天自动生成新的 SessionId(通过检测日期变化)
- 空闲归档: 默认 60 分钟无交互后归档当前 Session
- 子 Agent 管理: 子 Agent 的 Session 同样遵循 60 分钟自动归档策略
因此 一个SessionKey,可能存在多个SessionId。比如同样在Telegram私聊机器人,今天对话使用的上下文和昨天是完全不同的。

4.3 Session 加载和管理

获取Sesssion的所有配置:session.json
// src/config/sessions/store.ts
export function loadSessionStore(
storePath: string,
opts: LoadSessionStoreOptions = {},
): Record<string, SessionEntry>{
// 从磁盘加载
let store: Record<string, SessionEntry> = {};
try{
const raw = fs.readFileSync(storePath, "utf-8");
const parsed = JSON5.parse(raw);
if (isSessionStoreRecord(parsed)){
store = parsed;
}
} catch {
// 忽略缺失/无效的 store;我们会重新创建
}
return structuredClone(store);
}
根据SessionKey和对应的SessionId,获取当前会话的历史文件 sessionFile: sessions/<sessionId>.jsonl。作为Pi Agent的SessionManager。
// 构造Session Manager,创建AgentSession
sessionManager = guardSessionManager(
// 获取当前会话的历史文件sessionFile: <sessionId>.jsonl
SessionManager.open(params.sessionFile), {
agentId: sessionAgentId,
sessionKey: params.sessionKey,
...
});
({session} = await createAgentSession({
cwd: resolvedWorkspace,
agentDir,
authStorage: params.authStorage,
modelRegistry: params.modelRegistry,
model: params.model,
thinkingLevel: mapThinkingLevel(params.thinkLevel),
tools: builtInTools,
customTools: allCustomTools,
sessionManager,
...
}));
会话新增消息,加锁后存入文件。
export async function updateSessionStore<T>(
storePath: string,
mutator: (store: Record<string, SessionEntry>) => Promise<T>|T,
): Promise<T>{
return await withSessionStoreLock(storePath, async()=>{
// 在锁内重新读取以避免覆盖并发写入
const store = loadSessionStore(storePath, {skipCache : true});
const result = await mutator(store);
await saveSessionStoreUnlocked(storePath, store);
return result;
});
}
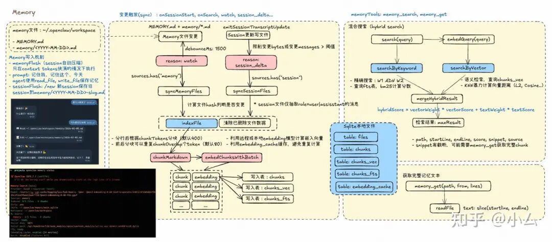
记忆系统:Memory
OpenClaw 拥有一个完善的记忆系统,通过对记忆相关的Markdown文件的实时索引和混合检索来实现长期记忆。下图将介绍记忆存储、记忆索引、记忆检索的流程:

5.1 记忆存储
除了 Agent固定加载 的一些相关文件(比如AGENTS.md,USER.md, IDENTITY.md等)之外,我们还需要agent记住其他类型的事情 或 特定日期发生的事情,这些记忆存储在 ~/.openclaw/workspace 下:
MEMORY.md 或 memory.md: 全局长期记忆
memory/*.md: 目录中的所有 Markdown 文件
- 额外路径: 通过
memorySearch.extraPaths 配置
// src/memory/internal.ts
export async function listMemoryFiles(
workspaceDir: string,
extraPaths ?: string[],
): Promise<string[]>{
const result : string[] = [];
const memoryFile = path.join(workspaceDir, "MEMORY.md");
const altMemoryFile = path.join(workspaceDir, "memory.md");
const memoryDir = path.join(workspaceDir, "memory");
// 添加主记忆文件
await addMarkdownFile(memoryFile);
await addMarkdownFile(altMemoryFile);
// 递归遍历 memory 目录
try{
const dirStat = await fs.lstat(memoryDir);
if (! dirStat.isSymbolicLink() && dirStat.isDirectory()){
await walkDir(memoryDir, result);
}
} catch{}
// 处理额外路径
const normalizedExtraPaths = normalizeExtraMemoryPaths(workspaceDir, extraPaths);
for (const inputPath of normalizedExtraPaths){
const stat = await fs.lstat(inputPath);
if (stat.isDirectory()){
await walkDir(inputPath, result);
} else if(stat.isFile() && inputPath.endsWith(".md")){
result.push(inputPath);
}
}
// 去重
return deduped;
}
Memory写入机制:
memoryFlush(session自动压缩) 只在context tokens快满的情况下执行
prompt: 使用类似“记住我”、“记住这个”、“今天”等,agent会保存记忆到本地文件。
sessionFlush: /new 新session保存旧 session到 memory/<YYYY-MM-DD>-slug.md

配置使用 sources: ["memory", "sessions"] 后也会将session文件纳入到记忆检索范围中。
5.2 混合检索
通过给Agent提供 memory_search和memory_get工具,允许其在合适的时候通过query检索历史记忆中相关的文本片段(RAG范式)。
在OpenClaw中,使用了典型的混合检索方案,即同时通过 关键词精确搜索 + 向量语义检索,对候选结果计算加权得分,给agent展示最相关的几条。
基于本地个人Agent的定位,OpenClaw的精确检索和向量检索都 默认使用Sqlite作为数据库存储(结果是一个 agents.sqlite 文件)。

Memory检索工具:
// src/agents/tools/memory-tool.ts
export function createMemorySearchTool(options: {
config ?: OpenClawConfig;
agentSessionKey ?: string;
}) : AnyAgentTool | null{
return {
label: "Memory Search",
name: "memory_search",
description:
"Mandatory recall step: semantically search MEMORY.md + memory/*.md " +
"(and optional session transcripts) before answering questions about " +
"prior work, decisions, dates, people, preferences, or todos; " +
"returns top snippets with path + lines.",
parameters : MemorySearchSchema,
execute : async(_toolCallId, params)=>{
const query = readStringParam(params, "query", {required: true});
const maxResults = readNumberParam(params, "maxResults");
const minScore = readNumberParam(params, "minScore");
const {manager, error} = await getMemorySearchManager({cfg, agentId});
if (! manager){
return jsonResult({results: [], disabled : true, error});
}
const results = await manager.search(query, {
maxResults,
minScore,
sessionKey: options.agentSessionKey,
});
return jsonResult ({results, provider: status.provider, model: status.model});
},
};
}
MemoryManager执行混合检索:
// src/memory/manager.ts
export class MemoryIndexManager{
async search(
query : string,
opts ?: {maxResults ?: number; minScore ?: number; sessionKey ?: string},
): Promise<MemorySearchResult[]>{
// 关键词搜索
const keywordResults = hybrid.enabled
? await this.searchKeyword(cleaned, candidates) .catch(()=>[])
: [];
// 向量搜索
const queryVec = await this.embedQueryWithTimeout(cleaned);
const vectorResults = hasVector
? await this.searchVector(queryVec, candidates).catch(()=>[])
: [];
// 合并结果
if (! hybrid.enabled){
return vectorResults.filter((entry) => entry.score>= minScore).slice(0, maxResults);
}
const merged = this.mergeHybridResults({
vector: vectorResults,
keyword: keywordResults,
vectorWeight: hybrid.vectorWeight,
textWeight: hybrid.textWeight,
});
return merged.filter((entry) => entry.score >= minScore).slice(0, maxResults);
}
}
下面简单示例如何使用Sqlite-vec执行KNN向量检索:
db.exec(`CREATE VIRTUAL TABLE vec_items USING vec0(embedding float[4])`);
// 插入
const insert = db.prepare(
`INSERT INTO vec_items(rowid, embedding) VALUES (?, ?)`
);
const data = [[1, [0.1,0.1,0.1,0.1]], [2, [0.2,0.2,0.2,0.2]]];
for (const [id, vec] of data){
insert.run(BigInt(id) , new Float32Array(vec));
}
// KNN 搜索
const query = new Float32Array([0.15,0.15,0.15,0.15]);
const rows = db.prepare(`
SELECT rowid, distance FROM vec_items
WHERE embedding MATCH ? ORDER BY distance LIMIT 3
`).all(query);
5.3 索引写入
记忆检索依赖的本地sqlite数据库,是在特定时机触发索引写入的。比如,在监听到Memory文件变更后,会将其同步 索引 到本地数据库中,方便后续进行记忆检索。如果开启了session来源,也会在session更新文件后,执行索引写入。

单个文件的索引写入可以分为三个部分:
- 文件分块:先将文件根据chunkTokens配置分为固定大小的块,为了增强前后文的感知,允许一定token的分块重叠。
- Embedding计算和缓存:利用配置的远程或本地embedding模型计算chunk的语义向量。同时由于经常多次索引,因此可以利用embedding缓存来避免重复计算。
- 写入本地数据库:写入索引检索依赖
chunks_vec 和 chunks_fts 两种表。
OpenClaw提供了极其丰富且开箱即用的工具技能,这也是其能大火的原因之一。除了通用CLI Agent都有的文件系统访问、Shell命令执行、webSearch工具外,还有获取Gateway、Session等运行状态的 自感知能力,以及内置的多个实用的插件工具(比如bird,message,browser,天气等)。
限于篇幅和时间,这部分更详细的内容放在后续的文章中介绍。下面介绍几个典型的工具,来说明其运作原理。
6.1 工具示例:message
工具集成本身是agent的通用能力,因此下面介绍OpenClaw比较独特的 message 工具。与特定Channel集成,能够达到丝滑的交互效果:
- 发送多条消息:AI 可以在最终回复用户之前或之后,先发送一张图片、一个文件或者另一条补充消息。(主动式Agent的基础)
- 富文本与复杂交互:显式设置 buttons(内联按钮)、card(卡片)、poll(投票)等高级功能。
- 引用与回复:精准控制 replyTo(回复特定消息 ID),而不仅仅是回复当前最后一条。

// message工具调用
{
"action": "send",
"buttons": "[[{\"text\":\"A. 下午好\", \"callback_data\":\"n5_quiz_wrong\"}, {\"text\":\"B. 再见\", \"callback_data\":\"n5_quiz_correct\"}], [{\"text\":\"C. 谢谢\", \"callback_data\":\"n5_quiz_wrong\"}, {\"text\":\"D. 早上好\", \"callback_data\":\"n5_quiz_wrong\"}]]",
"channel": "telegram",
"message": "📚 **日语N5练习题**\n\n**さようなら** 的中文意思是什么?",
"target": "123456"
}
6.2 Skills示例:bird
复习一下Skills的工作原理,通过文件系统+渐进式披露,标准化和模块化技能提示词。

Skills 将从三个位置加载:
- 内置 Skills: 随安装包一起发布(npm 包或 OpenClaw.app),比如bird,github等

- 托管/本地 Skills:
~/.openclaw/skills
- 工作区 Skills:
<workspace>/skills
下面以bird skills介绍,如何搜索和总结Twitter(X)上的内容。

6.3 自定义工具和技能
OpenClaw还允许用户自定义加入工具和技能。当然官方推荐使用 clawhub 命令安装 https://clawhub.ai/ 里的技能 或通过 plugin 命令安装插件。
# 技能安装,以artifacts-builder为例
npm i -g clawhub
clawhub install artifacts-builder
# 插件安装
openclaw plugins list
openclaw plugins install @openclaw/voice-call
你也可以直接让openclaw帮你安装;或者直接将skills添加到目录 .openclaw/workspace/skills/

6.4 工具策略
翻看OpenClaw 的代码,其实最让我震惊的是其灵活的配置能力。以工具策略为例,OpenClaw支持多个层级的工具配置策略,即特定的场景可以配置不同的工具组合可见性。
- 全局策略:
config.tools
- 全局按提供商策略:
config.tools.byProvider[providerOrModelId]
- Agent 策略:
config.agents.[agentId].tools
- Agent 按提供商策略:
config.agents.[agentId].tools.byProvider[providerOrModelId]
- 群组策略:
config.groups.[groupId].tools (针对特定群组)
总结
其实整体来看OpenClaw在Agent核心层面没有特别多新颖的地方,但 作为一个完成度特别高的产品:24×7运行的本地个人助手,其架构设计思想和扩展集成值得我们反复学习。
本文从核心交互流程出发,了解消息接入和分发链路,以及SessionKey的机制,一步一步深入Agent核心设计。了解到Queue如何解决复杂的并发消息问题,以及OpenClaw如何管理session文件解决短期记忆的持久化问题,如何通过记忆文件保存和检索长期记忆。
想深入了解更多像OpenClaw这样的 开源项目 的设计细节,或者与更多开发者交流 系统架构 心得,可以关注 云栈社区 获取更多优质内容。