在现代软件开发中,数据库管理是一项既基础又复杂的任务。选择一款高效、直观的管理工具,能直接提升开发者的工作效率和数据操作的安全性。今天,我们就来认识一款名为 WhoDB 的现代化数据库管理工具,它凭借轻量化的设计和强大的 AI 能力,试图重新定义我们与数据库交互的方式。
什么是 WhoDB?
WhoDB 是一款专为现代数据管理需求设计的轻量级数据库管理工具。它采用高效的 Web 架构,用户通过浏览器即可访问和操作。其界面简洁直观,同时支持连接多种主流数据库系统,极大地提升了数据库操作的便捷性与灵活性。无论是开发人员、数据库管理员,还是需要查看数据的企业用户,都可以通过 WhoDB 快速完成数据库的浏览、查询、编辑及监控等日常操作。
工具的核心优势在于其轻量化设计,在资源占用和性能表现上相比许多传统客户端软件更具优势。基于 Web 的架构带来了良好的跨平台兼容性,用户无需安装复杂的客户端,只需一个浏览器就能随时随地访问数据库。
此外,WhoDB 也注重安全性与可扩展性,支持用户权限管理、数据备份与恢复等功能,保障数据在高效流转中的安全性。对于希望简化管理流程、提升团队协作效率的团队来说,WhoDB 是一个值得尝试的选择。在 云栈社区 这样的开发者平台,经常能发现此类提升生产力的新工具。
核心功能亮点
1. 自然语言查询(Houdini功能)
想象一下,不再需要手动编写复杂的 SQL,直接告诉数据库你想要什么数据?WhoDB 的 Houdini 功能正是为此而生。
- 支持集成多种 LLM:包括可在本地运行的 Ollama(可搭载 DeepSeek、Llama 等模型),以及云端的 ChatGPT 和 Anthropic Claude 等 API。
- 免 SQL 操作:直接输入如“显示最近三分之一销售额大于10000的客户”这样的自然语言描述,工具会自动将其翻译为 SQL 并返回表格结果。
- 本地模型优势:当通过 Ollama 运行 DeepSeek-R1 等本地模型时,你的敏感数据无需离开本地网络,人工智能 处理过程在私有环境中完成,有效保障了数据隐私安全。
2. 智能图形化过滤(2025年新增)
告别手写 WHERE 子句的繁琐。
- 动态解析表结构:根据字段类型(文本、数值、日期等)自动匹配并提供相应的过滤操作符。
- 点选式组合查询:通过直观的图形界面选择条件,并支持 AND/OR 逻辑组合,轻松构建复杂查询。
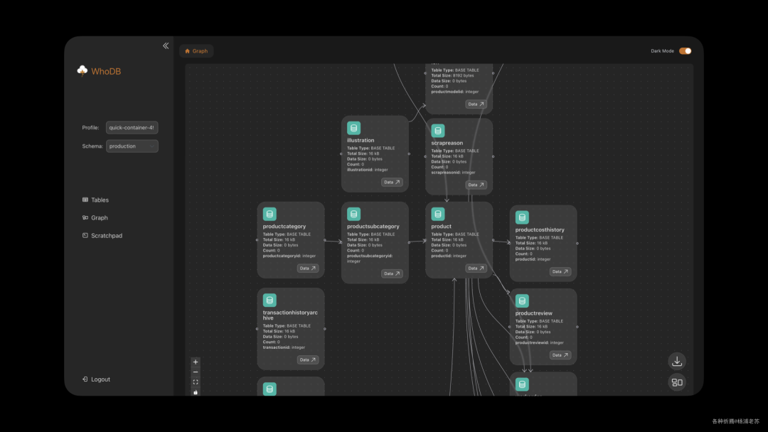
3. 数据关系可视化
复杂的表关联关系不再需要靠脑子记忆。
- 自动生成关系图:工具会自动解析外键,生成可视化的吸附图。
- 拖拽探索:通过拖拽节点即可直观地探索表与表之间的连接关系,降低理解数据库结构的认知成本。

4. 多数据库统一管理
WhoDB 致力于成为你的统一数据操作台,社区版已支持多种流行的数据库。
| 数据库类型 |
社区版支持 |
企业版扩展 |
| PostgreSQL |
✓ |
- |
| MySQL/MariaDB |
✓ |
- |
| SQLite |
✓ |
- |
| MongoDB |
✓ |
- |
| Redis |
✓ |
- |
| Elasticsearch |
✓ |
更多支持 |
| ClickHouse |
✓ |
|
这种对多种 数据库 的原生支持,让开发者在一个平台内就能管理大部分技术栈中的数据存储。
5. 效率工具增强
- Scratchpad 笔记本:提供类似 Jupyter Notebook 的交互式体验,支持多步骤查询、结果可视化与脚本保存,适合进行数据探索和分析。
- 行内数据编辑:可以直接在表格的单元格中修改数据,变更会实时提交至数据库。
- 高性能渲染:采用虚拟滚动技术,即使面对上万行的大型数据表,也能保持流畅的浏览体验。
安装与部署
WhoDB 推荐使用 Docker 容器化部署,这是最快速便捷的启动方式。
基础启动命令:
docker run -it -p 8080:8080 clidey/whodb
挂载 SQLite 数据库文件:
如果你想管理本地的 SQLite 数据库文件,需要在启动时将其挂载进容器:
docker run -it -v ./sample.db:/db/sample.db -p 8080:8080 clidey/whodb:latest

使用环境变量预配置连接
为了避免每次手动输入连接信息,WhoDB 支持通过环境变量预配置多个数据库连接。以下是一个 docker-compose.yml 示例:
version: ‘3.7’
services:
whodb:
image: clidey/whodb
ports:
- “8080:8080”
environment:
WHODB_POSTGRES_1: ‘{“host”:“localhost”,“user”:“user”,“password”:“password”,“database”:“postgres”}’
WHODB_MYSQL: ‘[{“host”:“localhost”,“user”:“user”,“password”:“password”,“database”:“mysql”}]’
WHODB_SQLITE3_1: ‘{“database”:“sample.db”}’
界面一览
通过几张截图,我们可以快速感受 WhoDB 的界面设计和工作状态。

上图展示了在 WhoDB 中创建新表的界面。

存储单元视图,清晰地列出了数据库中的各种对象。

这是 WhoDB 的数据关系可视化功能,以图谱形式清晰展示了 sample.db 中各个表及其字段间的关联。
项目开源地址
WhoDB 是一个完全开源的项目,你可以在 GitHub 上查看其源代码、提交问题或参与贡献。
https://github.com/clidey/whodb
总的来说,WhoDB 将现代 Web 技术的便利性与 AI 的智能化能力相结合,为数据库管理提供了一个新颖且高效的解决方案。无论是其核心的自然语言查询,还是统一的多数据库管理界面,都体现了工具在设计上对开发者体验的深入思考。对于正在寻找下一代数据库管理工具的团队或个人,不妨将其加入备选清单,亲自体验一番。