一:阻塞队列:从使用、底层源码到架构思维的全维度拆解
核心 :阻塞队列解决的 本质问题?
在多线程编程中,生产者和消费者的速度往往难以同步:
- 要么生产者疯狂生产数据,消费者来不及处理;
- 要么消费者等待数据,生产者却供应不上。
如果使用普通队列,会引发一系列问题:队列满了再添加会抛出异常,队列空了还尝试获取会返回null,更严重的是多个线程并发操作时数据可能被破坏!
阻塞队列(BlockingQueue)的本质,就是通过 “锁 + 条件变量” 的协作机制,让线程在“资源不够”时自动等待,在“资源到位”时自动被唤醒。具体来说,当生产者试图向已满的队列添加元素时,它会被阻塞直到队列中出现空位;当消费者试图从空队列取出元素时,它会被阻塞直到有新元素加入。
因此,阻塞队列本质上是一个支持线程安全的、具备阻塞等待能力的队列容器。在Java并发编程中,它扮演着“缓冲蓄水池”和“线程协调器”的双重角色,从根本上解决了生产者-消费者模型的线程安全与速度匹配问题。

二:四个维度,层层拆解阻塞队列
下面我们从四个维度由浅入深地进行剖析,先打好基础,再上手实践,确保面试时无论被问到哪个层面都能从容应对。
第一个维度:基础使用 —— 阻塞队列怎么用?
阻塞队列是JUC(Java并发工具包)的核心组件之一,常用的实现有 ArrayBlockingQueue、LinkedBlockingQueue。Java通过 BlockingQueue<E> 接口定义了其标准契约。
其关键方法主要分为四类:
- 阻塞插入/移除:
put(E e)、take() —— 无限期等待,直到操作成功。
- 带超时的插入/移除:
offer(E e, long timeout, TimeUnit unit)、poll(long timeout, TimeUnit unit) —— 柔性等待,在指定时间内尝试操作。
- 非阻塞操作:
offer(E e)、poll()、peek() —— 立即返回成功/失败或查看队首元素。
- 容量查询:
remainingCapacity()
对于面试和日常使用,核心在于两个阻塞方法:
put(E e):如果队列已满,则调用线程被阻塞,直到队列中有空位才将元素入队。
take():如果队列为空,则调用线程被阻塞,直到队列中有新元素才将其出队。
下面是一个极简的使用示例,面试时口述或手写都足够清晰:
import java.util.concurrent.ArrayBlockingQueue;
import java.util.concurrent.BlockingQueue;
public class BlockingQueueDemo {
public static void main(String[] args) throws InterruptedException {
BlockingQueue<String> queue = new ArrayBlockingQueue<>(2); // 容量为2
queue.put("任务1");
queue.put("任务2"); // 正常入队
// 启动一个消费者线程,1秒后取走一个元素
new Thread(() -> {
try {
Thread.sleep(1000);
queue.take();
} catch (InterruptedException e) {}
}).start();
queue.put("任务3"); // 此处会阻塞约1秒,等待消费者取走元素后才有空位
System.out.println(queue.take()); // 取出“任务1”
}
}
可见,开发者无需手动管理线程的等待与唤醒,只需调用 put 和 take 方法,内部的并发协作逻辑已被完美封装,这正是JUC工具类的优势所在。
第二个维度:核心原理 —— 阻塞队列的工作机制
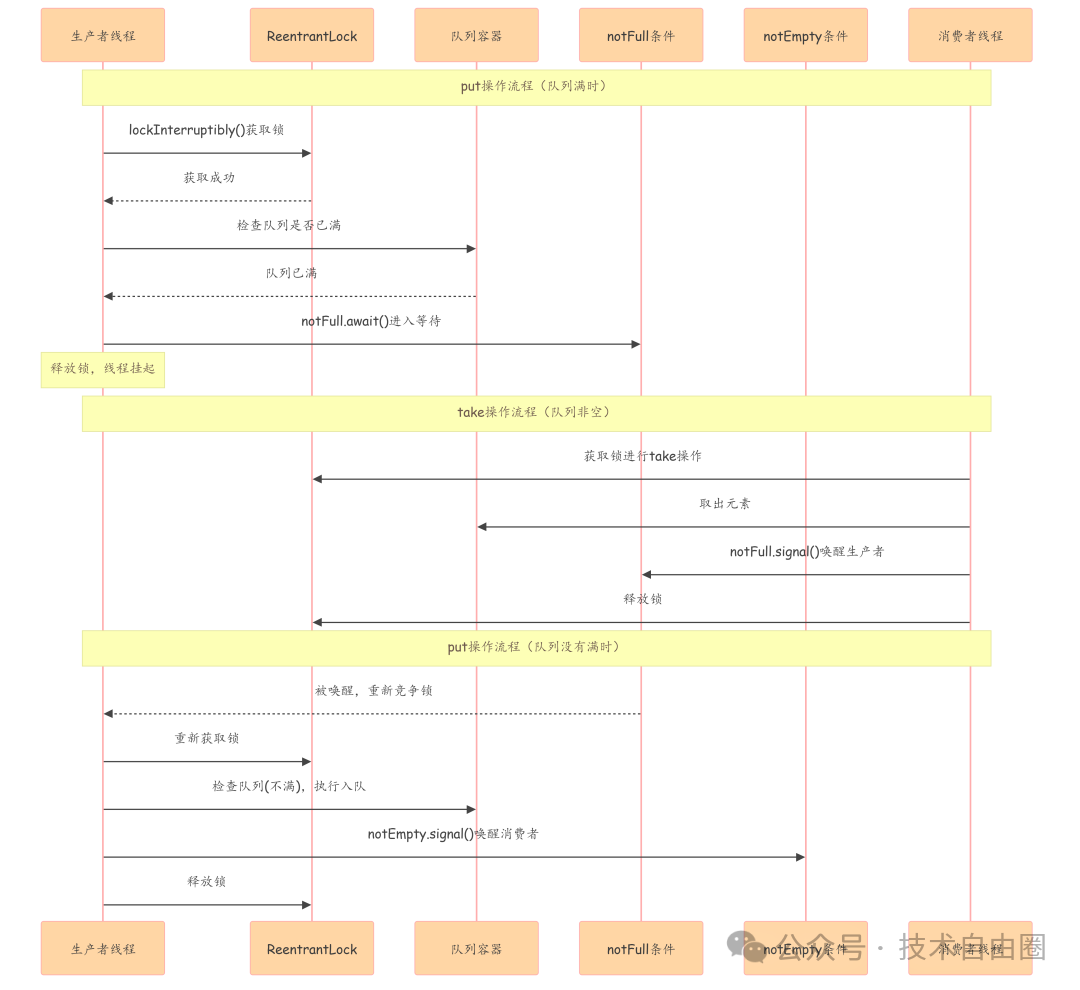
其核心是 “一把锁 + 两个条件变量” 的协作模型。我们可以从组件和流程两个角度来理解:
1. 三大关键组件
- 可重入锁(ReentrantLock):控制对队列的互斥访问,确保同一时刻只有一个线程能修改队列状态。
- 条件变量(Condition):通常包括
notEmpty 和 notFull,分别表示“队列非空”和“队列未满”两个等待条件,用于实现精确的线程唤醒。
- 底层容器:通常是数组(
ArrayBlockingQueue)或链表(LinkedBlockingQueue),用于实际存储数据。
2. 核心工作流程
- 生产者执行
put() 方法:获取锁 → 检查队列是否已满 → 若满,则在 notFull 条件上等待并自动释放锁 → 若未满,执行入队操作 → 唤醒一个在 notEmpty 上等待的消费者线程 → 释放锁。
- 消费者执行
take() 方法:获取锁 → 检查队列是否为空 → 若空,则在 notEmpty 条件上等待并自动释放锁 → 若非空,执行出队操作 → 唤醒一个在 notFull 上等待的生产者线程 → 释放锁。
这套机制高效地解决了线程间的协作问题,是理解并发挥阻塞队列 设计模式 威力的关键。
第三个维度:底层源码与设计模式
理解原理后,我们进一步剖析JDK原生实现 ArrayBlockingQueue 的源码,看看其中的设计智慧。
1. 核心源码片段
ArrayBlockingQueue 核心字段与构造函数
public class ArrayBlockingQueue<E> extends AbstractQueue<E>
implements BlockingQueue<E>, java.io.Serializable {
final Object[] items; // 底层存储数组
int takeIndex; // 下一个出队元素的索引
int putIndex; // 下一个入队元素的索引
int count; // 队列中元素数量
final ReentrantLock lock; // 主锁
private final Condition notEmpty; // 等待“非空”的条件
private final Condition notFull; // 等待“非满”的条件
public ArrayBlockingQueue(int capacity, boolean fair) {
if (capacity <= 0)
throw new IllegalArgumentException();
this.items = new Object[capacity];
lock = new ReentrantLock(fair); // 可选公平性
notEmpty = lock.newCondition();
notFull = lock.newCondition();
}
}
这段代码体现了单一职责原则:锁负责同步,条件变量负责线程等待/唤醒,数组负责数据存储,各司其职。
ArrayBlockingQueue 的 put/take 对称实现
// put方法 - 阻塞式插入
public void put(E e) throws InterruptedException {
Objects.requireNonNull(e);
final ReentrantLock lock = this.lock;
lock.lockInterruptibly(); // 可中断地获取锁
try {
while (count == items.length) // 关键:使用 while 循环检查
notFull.await(); // 队列满,等待
enqueue(e); // 执行入队
} finally {
lock.unlock(); // 确保锁被释放
}
}
public E take() throws InterruptedException {
final ReentrantLock lock = this.lock;
lock.lockInterruptibly();
try {
while (count == 0) // 关键:使用 while 循环检查
notEmpty.await(); // 队列空,等待
return dequeue(); // 执行出队
} finally {
lock.unlock();
}
}
// 私有入队方法
private void enqueue(E x) {
final Object[] items = this.items;
items[putIndex] = x;
if (++putIndex == items.length) // 循环数组处理
putIndex = 0;
count++;
notEmpty.signal(); // 入队后,唤醒一个等待的消费者
}
// 私有出队方法
private E dequeue() {
final Object[] items = this.items;
E x = (E) items[takeIndex];
items[takeIndex] = null; // 帮助GC
if (++takeIndex == items.length) // 循环数组处理
takeIndex = 0;
count--;
notFull.signal(); // 出队后,唤醒一个等待的生产者
return x;
}
核心要点:等待检查必须使用 while 循环,而不能用 if。这是为了防止“虚假唤醒”——即线程可能在没有被其他线程调用 signal() 的情况下就从 await() 中返回。使用 while 可以在线程被唤醒后再次检查条件是否真正满足,如果不满足则继续等待,从而保证逻辑的正确性。
2. 设计模式体现(面试加分项)
在 ArrayBlockingQueue 的实现中,可以清晰地看到生产者-消费者模式的经典应用。队列作为共享资源,生产者和消费者线程通过锁和条件变量进行同步与协作。此外,其整体结构也体现了模板方法模式(在抽象类中定义骨架)和迭代器模式(提供遍历能力)。
第四个维度:设计哲学与优劣权衡
一个好的框架必然有其设计上的取舍,阻塞队列的设计充满了并发编程的智慧。
1. 核心设计哲学
- “最小权限”原则:锁只包裹必要的临界区操作,条件变量通常使用
signal() 仅唤醒一个相关线程,而非 signalAll() 唤醒所有,避免了不必要的线程竞争和上下文切换,提升了效率。
- “失败等待”而非“失败报错”:与普通队列在满时抛异常、空时返null不同,阻塞队列选择让线程等待,这更贴合许多实际业务场景(如任务处理、消息传递),无需开发者手动编写复杂的重试或异常处理逻辑。
- “可中断”设计:使用
lockInterruptibly() 获取锁,使得等待锁的线程能够响应中断。例如,当用户取消一个长时间任务时,可以中断相应的线程,提高了系统的响应性和可控性,这比内置的 synchronized 关键字更灵活。
- “单一职责原则”:如前所述,锁、条件变量、存储容器各司其职,代码结构清晰,易于维护和理解。
2. 更深层问题:为何不用 synchronized 实现?
这是一个常见的面试拔高题。JDK选择 ReentrantLock + Condition 而非 synchronized + wait()/notify() 主要基于以下三点优势:
- 多条件等待、精准唤醒:一把
ReentrantLock 可以创建多个 Condition 对象(如 notEmpty 和 notFull),从而可以精确地唤醒等待特定条件的线程。而 synchronized 块只有一个内置的等待集,notify() 随机唤醒一个,notifyAll() 唤醒所有,在复杂场景下效率较低且可能导致“惊群效应”。
- 可中断的锁获取:
lock.lockInterruptibly() 允许在等待锁的过程中响应中断。而使用 synchronized 关键字获取锁时,线程会一直阻塞且不可中断,在某些情况下容易导致线程永久等待。
- 支持公平锁:
ReentrantLock 的构造函数可以指定是否创建公平锁,让等待时间最长的线程优先获得锁,有助于避免线程饥饿。synchronized 提供的锁是非公平的。
这些特性使得 ReentrantLock + Condition 的组合在实现像阻塞队列这样需要精细线程控制的组件时,更加灵活、高效和可控。
三:手写极简阻塞队列实战
理论分析完毕,现在聚焦面试核心——在有限时间内手写一个可用的阻塞队列。关键在于抓住主干,舍弃冗余,聚焦“锁+条件变量”协作的本质。
3.1、面试版核心要素:4个组件 + 2个方法
面试手写代码,不求功能全面,但求核心逻辑准确。一个极简阻塞队列的骨架只需以下部分:
- ReentrantLock 锁:并发安全的基石,确保队列状态的修改是原子的。
- 两个 Condition 条件变量:
notEmpty(消费者等待数据)、notFull(生产者等待空位),实现精准唤醒。
- Queue 容器:如
LinkedList,用于存储数据,手写时比数组更简单。
- 固定容量:定义有界队列,这是产生阻塞场景的前提。
- 两个核心方法:
put(T t) 和 take(),实现阻塞式的入队和出队。
3.2、极简版代码实现
以下代码约50行,清晰地展示了上述核心要素,并标注了关键考点:
import java.util.LinkedList;
import java.util.Queue;
import java.util.concurrent.locks.Condition;
import java.util.concurrent.locks.ReentrantLock;
public class SimpleBlockingQueue<T> {
// 四大核心成员变量
private final int capacity; // 容量(有界前提)
private final Queue<T> queue; // 底层存储容器
private final ReentrantLock lock; // 并发安全锁
private final Condition notEmpty; // 消费者等待条件(等数据)
private final Condition notFull; // 生产者等待条件(等空位)
public SimpleBlockingQueue(int capacity) {
if (capacity <= 0)
throw new IllegalArgumentException("容量必须大于0");
this.capacity = capacity;
this.queue = new LinkedList<>();
this.lock = new ReentrantLock();
this.notEmpty = lock.newCondition();
this.notFull = lock.newCondition();
}
public void put(T t) throws InterruptedException {
// 考点1:使用 lockInterruptibly(),支持线程中断
lock.lockInterruptibly();
try {
// 考点2:必须用 while 防止虚假唤醒
while (queue.size() == capacity) {
notFull.await(); // 队列满,生产者挂起等待
}
queue.offer(t); // 执行入队
notEmpty.signal(); // 入队后,唤醒一个等待的消费者
} finally {
// 考点3:必须在 finally 块中释放锁,防止异常导致死锁
lock.unlock();
}
}
public T take() throws InterruptedException {
lock.lockInterruptibly();
try {
while (queue.isEmpty()) {
notEmpty.await(); // 队列空,消费者挂起等待
}
T res = queue.poll(); // 执行出队
notFull.signal(); // 出队后,唤醒一个等待的生产者
return res;
} finally {
lock.unlock();
}
}
// 简单的测试代码
public static void main(String[] args) throws InterruptedException {
SimpleBlockingQueue<Integer> queue = new SimpleBlockingQueue<>(2);
// 生产者线程
new Thread(() -> {
try {
queue.put(1);
queue.put(2);
System.out.println("生产者:队列已满,等待空位...");
queue.put(3); // 此处会阻塞,直到消费者取走数据
System.out.println("生产者:有空位,成功入队3");
} catch (InterruptedException e) {
Thread.currentThread().interrupt();
}
}).start();
Thread.sleep(1000); // 主线程等待1秒
// 消费者线程
new Thread(() -> {
try {
System.out.println("消费者:取出数据 -> " + queue.take());
} catch (InterruptedException e) {
Thread.currentThread().interrupt();
}
}).start();
}
}
3.3、手写技巧与面试要点
1. 先搭框架,再填细节:
快速写出类声明、4个成员变量、构造方法。然后重点实现 put() 方法,遵循“加锁 → while检查 → await等待 → 操作 → signal唤醒 → 解锁”的固定流程。take() 方法可以类比 put() 快速修改得到。
2. 必记考点与解释:
while 而非 if:主动向面试官解释,这是为了防止“虚假唤醒”,确保被唤醒的线程会重新检查条件是否真正满足。
lockInterruptibly():说明其支持线程中断,比普通的 lock() 更友好,符合JDK规范。
finally 中解锁:强调这是保证锁一定能被释放的黄金法则,避免异常导致死锁。
signal() 而非 signalAll():解释在生产者-消费者场景下,每次操作(入队/出队)通常只改变一个资源状态(一个空位或一个数据),因此只需唤醒一个对应的等待线程,效率更高。
3. 避免画蛇添足:
除非面试官明确要求,否则无需实现带超时的 offer/poll、size()、isEmpty() 等辅助方法,集中精力写好 put 和 take 即可。
四、口述加分项:如何清晰阐述逻辑
写完代码后,可以主动用以下逻辑进行阐述,展示你的系统思维:
“面试官,我实现的这个阻塞队列核心逻辑是基于标准的生产者-消费者模式。使用 ReentrantLock 保证对队列操作的互斥性。利用 notEmpty 和 notFull 两个条件变量实现精确的线程调度:put 方法在队列满时阻塞生产者,并在入队后唤醒一个消费者;take 方法在队列空时阻塞消费者,并在出队后唤醒一个生产者,从而形成一个高效的协作闭环。代码中也注意处理了虚假唤醒、锁的可靠释放以及线程中断支持等关键点。”
总结
面试中要求手写阻塞队列,实质是考察对并发基础组件“锁+条件变量”协作模型的理解深度,而非代码的繁杂程度。掌握“一把锁+两个条件变量”的核心架构,明确 while 循环检查、finally 释放锁、精准 signal() 唤醒这三个关键实现要点,就能快速写出结构清晰、逻辑正确的代码,并在阐述时言之有物。
理解这些底层机制,不仅能应对 面试求职 中的手写题,更能提升在实际项目中设计和开发高并发组件的能力。如果你想与更多开发者交流此类并发编程的心得与问题,欢迎来到 云栈社区 参与讨论。