在构建现代企业级应用时,一套清晰、可扩展的技术架构至关重要。今天,我们就来探讨一套结合了微服务与领域驱动设计思想的通用架构模板,希望能为你的项目规划提供参考。当然,如果你想进一步探讨更多架构设计模式和实战案例,欢迎来云栈社区的开发者论坛交流。
常用技术选型
一套成熟的架构离不开稳固的技术栈支撑。以下是一个在诸多生产环境中得到验证的常用选型清单:
- 反向代理:Nginx
- 开发框架:Spring Boot
- 数据库:MySQL
- 缓存:Redis
- 微服务解决方案:Spring Cloud Alibaba
- MQ:RocketMQ / RabbitMQ
- 监控报警:Prometheus
- OSS文件系统:Minio
- 日志系统:Promtail + Loki + Grafana 或 ELK
- CI/CD:Jenkins
- 任务中心:xxl-job
- 软件交付:Docker镜像
这套选型覆盖了从网关、业务开发、数据存储到运维监控的完整链路,能够很好地支撑起一个中等以上复杂度的分布式系统。
逻辑架构模板
在明确了技术组件之后,我们需要一个清晰的逻辑分层来组织它们。一个典型的模板如下:
- 分层:UI 层、前台、中台、基础设施层。
- DDD:中台采用DDD架构设计,按领域进行设计、开发,各领域间通过注册中心进行服务注册和服务发现,通过FeignClient进行调用。
- 中台网关:中台服务通过中台网关发布给前台应用,前台通过HttpClient调用网关接口,网关通过服务发现和负载均衡将前台请求转发至中台。
- 基础设施:所有依赖外部的基础设施均抽象为基础设施接口层,基础设施层负责具体实现。中台应用只依赖基础设施接口层,以实现技术细节的解耦。
- Portal:可部署独立的Portal服务(开放平台),专门处理外部系统调用和系统回调。
- 可观测性:包含日志收集系统、系统监控与告警、以及业务埋点统计。
下图清晰地展示了从用户界面到基础设施的各层职责划分与交互关系:

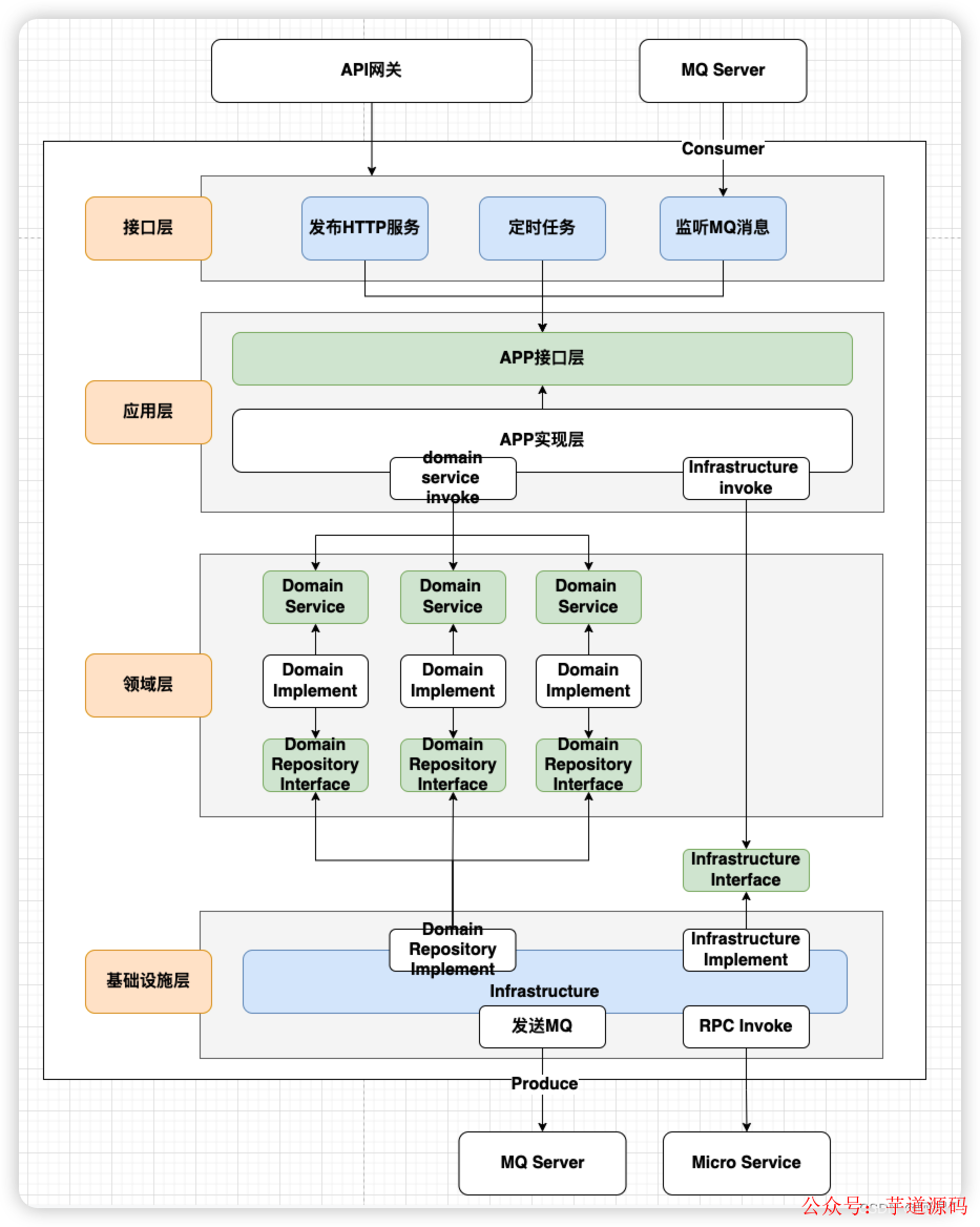
基于DDD的代码结构模板
领域驱动设计(DDD)的价值在于它能将复杂的业务逻辑清晰地进行建模和封装。在代码层面,我们可以采用经典的分层结构来实现:
- 接口层:负责对外暴露能力,例如发布HTTP服务、定义定时任务、监听MQ消息。
- 应用层:负责协调领域对象完成具体的用例或用户故事,本身不含核心业务逻辑。它调用领域层的服务,并编排基础设施层的能力(如发送消息、调用RPC)。
- 领域层:这是系统的核心,包含领域实体、值对象、领域服务以及领域仓储接口。所有核心业务规则都应封装在此层。
- 基础设施层:为其他各层提供通用的技术能力支持,如数据库访问(实现领域仓储接口)、消息发送、RPC调用、文件存储等。
这种分层确保了业务逻辑与技术实现的分离,使得领域模型更加内聚和纯粹。下面的示意图展示了各层之间的调用关系和数据流向:

架构图参考
最后,我们可以通过一些开源项目的架构图来更直观地理解上述模板如何落地。例如,下图对比展示了单体架构与微服务架构的技术组件部署视图,涵盖了前端、网关、服务、存储、运维等各个层面,是项目启动时进行技术规划的良好参考。

通过将合理的技术选型、清晰的分层逻辑与DDD的建模思想相结合,我们就能构建出既健壮又灵活的系统骨架。希望这套架构模板能为你下一次的技术架构设计带来启发。
|