Nacos 致力于帮助您发现、配置和管理微服务。它提供了一组简单易用的特性集,能够帮助我们快速实现动态服务发现、服务配置、服务元数据及流量管理。作为 Spring Cloud Alibaba 生态中的重要一员,Nacos 正受到越来越多公司的青睐。本文将以 Nacos 1.4.1 版本为基础,深入剖析其服务注册与心跳维持的核心源码实现。
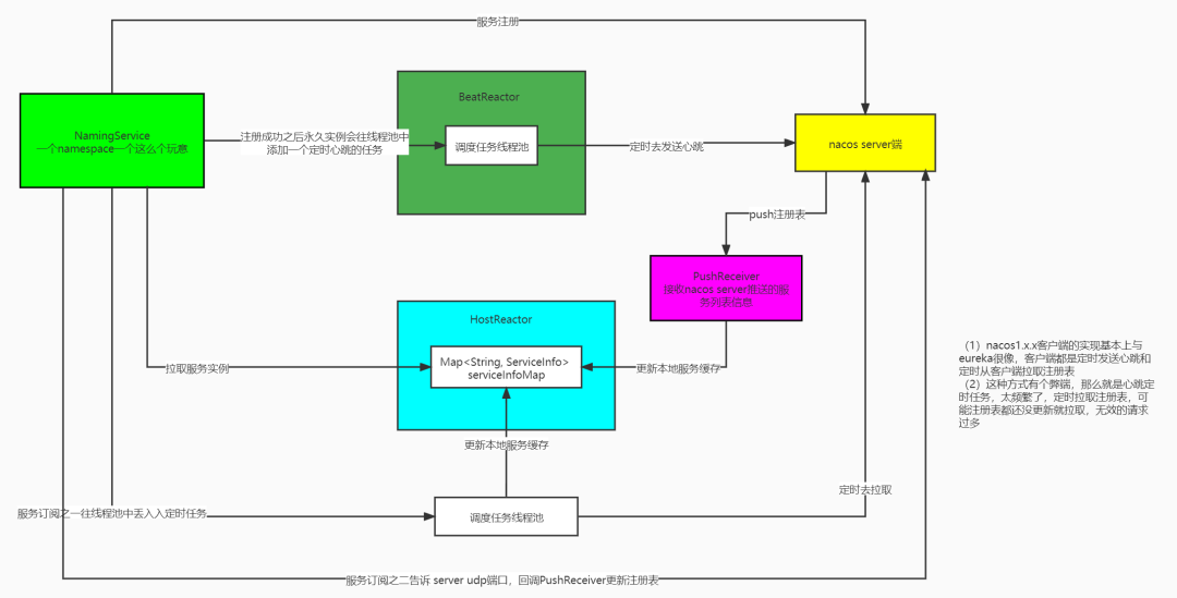
为了让整个流程更直观,我们先来看一张概括客户端与服务端交互的核心机制图:

一、NamingService:服务操作的入口
NamingService 是 Nacos 客户端提供的一个核心 API 接口,用于实现服务注册、服务订阅、服务发现等功能。它由 NacosNamingService 类唯一实现。我们正是通过这个 API 来与 Nacos 服务端进行通信,实现服务治理的核心功能。本文将重点剖析基于此接口的服务注册与心跳机制。
二、服务注册源码剖析:从调用到网络请求
服务注册是通过 registerInstance 方法实现的。这个方法有多个重载版本,但它们最终都会调用最核心的这一个:
registerInstance(String serviceName, String groupName, Instance instance) throws NacosException
接下来,我们就深入这个方法,看看一个服务实例是如何被注册到 Nacos 服务端的。

我们先明确一下几个关键参数的含义:
serviceName:服务名称,例如 user-service。
groupName:服务所在的分组名称。Nacos 支持 Group 级别的隔离,这意味着在同一个 Namespace 下,不同 Group 的服务之间是相互隔离、不可见的。例如,ServiceA 的实例可以分别注册到 dev 和 prd 两个 Group,订阅 dev Group 的服务将无法发现 prd Group 的实例。默认分组为 DEFAULT_GROUP。
Instance:服务实例信息的封装对象,包含 IP、端口、健康状态、元数据等。
现在,我们来解析 registerInstance 方法内部的三个核心步骤:
- 拼接服务名:首先将服务名和组名按照特定规则拼接成一个完整的字符串。这一步比较简单。
- 创建心跳任务:接着会进入一个 if 条件判断
instance.isEphemeral()。这个值默认为 true(临时实例)。当条件成立时,会为该实例构建一个 BeatInfo(心跳信息)对象,并添加到心跳反应器 BeatReactor 中。这揭示了 Nacos 的一个默认行为:每当一个服务实例注册时,客户端就会自动为其启动一个定时心跳任务。(心跳的具体逻辑我们稍后再详细分析)。
- 调用 API 注册:最后,调用
serverProxy.registerService(...) 方法,将服务实例信息真正发送到服务端完成注册。
我们暂时搁置心跳,先深入第三步,看看网络请求是如何发起的。
进入 serverProxy.registerService(groupedServiceName, groupName, instance); 方法:

我们可以看到,这个方法的主要工作是构建请求参数 Map,然后调用 reqApi 方法。在进入 reqApi 之前,我们先看看它的几个关键参数:
- 第一个参数
api 是常量 /nacos/v1/ns/instance,这就是服务注册的 API 端点。
- 第二个参数
params 就是我们刚构建的参数字典。
- 第三个参数
method 是 HttpMethod.POST。看到 HTTP 方法,我们可以初步判断:Nacos 客户端与服务端的通信是基于 HTTP 协议实现的。让我们带着这个猜想继续往下追踪。
我们进入最终的 reqApi 重载方法:

这里有两个额外的参数:body(默认为空)和 servers(即我们配置的 Nacos 服务端地址列表)。接下来是关键的一段负载均衡与重试逻辑:

这段代码清晰地展示了客户端的高可用策略:首先从配置的服务端地址列表中随机选择一个进行调用。如果调用失败,则会依次尝试列表中的下一个地址进行重试,直到成功或全部失败。
假设我们选定了一个可用的服务端地址,接下来就进入 callServer 方法:

这个方法的核心逻辑很清晰:将选定的服务器地址与 API 路径 (/nacos/v1/ns/instance) 拼接成完整的 URL,然后通过 HTTP Client 发起 POST 请求,完成服务注册并接收服务端的响应。
至此,客户端的服务注册流程就全部结束了。我们可以得出结论:Nacos 客户端的服务注册本质上就是向服务端发送一个特定的 HTTP POST 请求。
三、心跳机制源码剖析:维持服务可用的脉搏
心跳机制是维持微服务可用性的关键。客户端定期向服务端发送“我还活着”的信号,服务端据此判断实例的健康状态。现在我们回过头,深入分析在注册时启动的心跳任务。

在注册方法中,会构建一个 BeatInfo 对象(封装了心跳所需的所有信息,如服务名、IP、端口等),然后调用 beatReactor.addBeatInfo(...) 方法。
进入 addBeatInfo 方法:

这个方法的核心操作是:根据 BeatInfo 创建一个 BeatTask(心跳任务),然后将其提交到一个调度任务线程池 (executorService)。它会等待指定的时间(period,默认 5 秒)后执行。显然,BeatTask 的 run 方法就是心跳执行的核心逻辑。
BeatTask 实现了 Runnable 接口,我们直接看它的 run 方法:

run 方法的核心是调用 serverProxy.sendBeat(...) 向服务端发送一个 HTTP 请求,完成一次心跳。服务端会响应一个结果,客户端根据响应中的状态码进行不同的处理。这里我们重点关注 RESOURCE_NOT_FOUND(资源未找到)这个状态码的处理:

这段代码意味着:当服务端告诉客户端“找不到这个服务实例”时,客户端会立即尝试重新注册该实例。 你可能会疑惑:不是刚注册完并开始心跳吗?怎么会找不到呢?在正常情况下确实不会。但在一些异常场景下,比如网络长时间抖动,客户端心跳无法送达服务端,服务端会认为该实例不健康并将其从注册表中剔除。当网络恢复,心跳重新建立时,就会出现这种“服务实例在服务端已不存在”的情况。此时,重新注册就能让服务实例迅速恢复。
心跳任务执行完毕后,还有一行至关重要的代码,它保证了心跳的周期性:

这行代码会重新构建一个新的 BeatTask,并再次提交到调度线程池,等待 nextTime 毫秒后执行。nextTime 通常是 BeatInfo 中预设的周期(如默认的 5000 毫秒),但服务端也可以在响应中指定下一次心跳的间隔时间,客户端会优先采用服务端下发的间隔。
通过这种“执行完当前任务,再提交下一次任务”的链式调度方式,Nacos 客户端实现了灵活的定时心跳。这种机制有一个显著的优点:支持动态调整执行频率。例如,可以根据本次心跳的成功与否、服务端的反馈来动态决定下次心跳的间隔,这在某些需要自适应降级的场景中非常有用。这种“变频”定时任务的设计思路,在 Nacos 更新本地服务缓存等其它地方也有应用,是值得学习的并发编程模式。
总结
本文首先介绍了 NamingService 作为 Nacos 客户端核心 API 的作用。随后,我们深入源码,完整追踪了服务注册的流程:本质上就是构建参数并发起一个 HTTP 请求到服务端。最后,我们剖析了维持服务可用的心跳机制,其核心是一个可动态调整间隔的链式定时任务,它通过不断调度下一次任务来实现周期性的心跳上报。
理解这些底层机制,能帮助我们在实际开发和问题排查中更加得心应手。后续我们还可以继续探讨 Nacos 的服务订阅、配置中心整合以及故障转移等高级特性。如果你对这类微服务架构的底层原理感兴趣,欢迎在 云栈社区 与更多开发者一同交流探讨。