你是否遇到过这样的场景?线上服务需要紧急调整某个开关,比如临时关闭某个非核心功能以应对流量高峰。传统的做法是修改配置文件,然后一台台服务器去重启。这个过程不仅耗时,更可能在重启期间引发服务中断,造成“配置改一次,服务崩一天”的窘境。
分布式动态配置中心就是为了解决这类问题而生的。它允许你在一个中心化的地方修改配置,所有订阅了该配置的应用节点都能实时、自动地更新,整个过程无需重启服务。今天,我们就来聊聊如何利用 ZooKeeper 和 Spring Boot,快速搭建一个轻量级但功能强大的动态配置中心。
动态配置中心是什么?一个生动的比喻
想象一下,你管理着10家连锁超市。每家超市门口都挂着一个“营业时间”的牌子。现在,总部决定将营业时间统一改为“24小时营业”。
- 传统静态配置方式:你需要派人跑遍10家店,挨个更换牌子。费时费力,还可能漏掉某一家。
- 动态配置中心方式:你只需要在总部的电脑系统里,把“营业时间”这个配置项的值改成“24小时”。一瞬间,10家超市门口的电子显示屏(或智能标牌)自动更新为新的营业时间。
映射到我们的分布式系统:10家超市就是10台应用服务器,“营业时间”就是我们需要动态调整的配置项(例如降级开关 degradeSwitch)。动态配置中心就是那个“总部系统”,而 ZooKeeper 则充当了可靠、高效的通知与存储中间件。
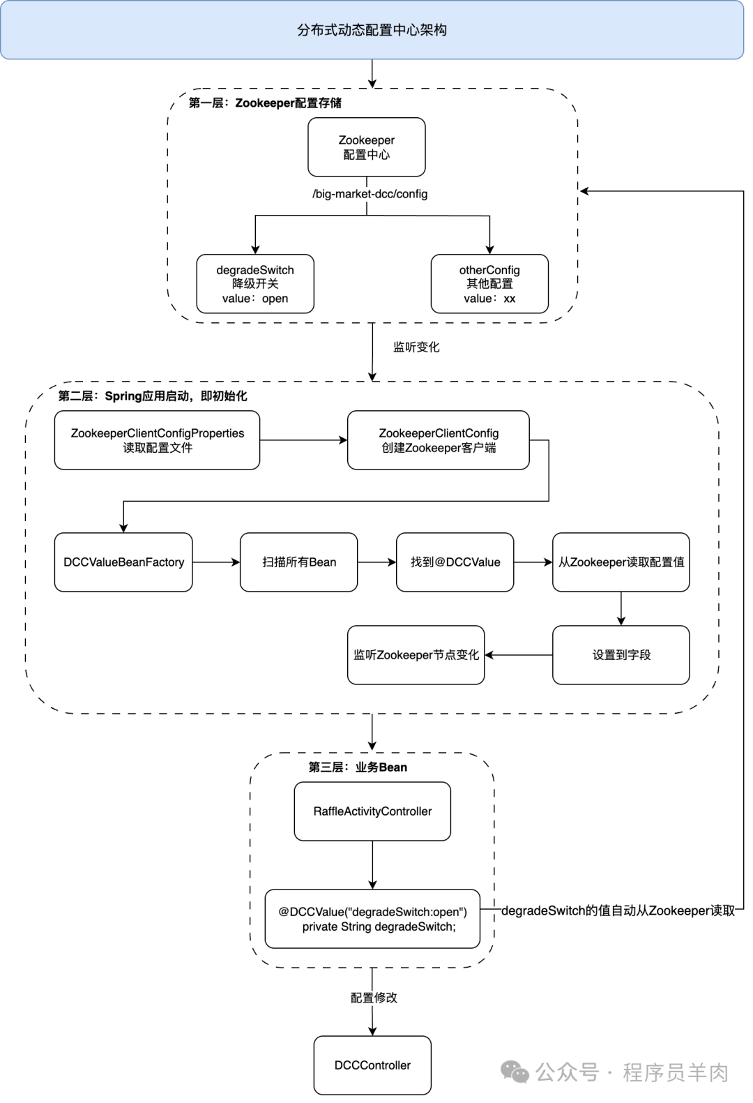
整体架构一览
整个方案的核心架构如下图所示,清晰地展示了从配置存储、Spring应用初始化到业务Bean使用的数据流:

其核心流程可以概括为以下几步:
- 配置存储:使用 ZooKeeper 持久化存储配置项,并利用其
Watch 机制监听节点变化。
- 注解驱动:自定义
@DCCValue 注解,标记哪些字段需要从动态配置中心获取值。
- Bean后置处理:实现 Spring 的
BeanPostProcessor 接口。在 Bean 初始化后,扫描所有带 @DCCValue 注解的字段,从 ZooKeeper 读取初始值并注入。
- 动态监听:使用 Curator 框架的
CuratorCache 监听 ZooKeeper 节点。当配置被修改(NODE_CHANGED 事件),通过反射机制动态更新对应 Bean 的字段值。
- 管理接口:提供一个 Controller 接口,用于修改 ZooKeeper 中的配置值,从而触发整个集群的自动同步。
接下来,我们深入代码,看看每一部分是如何实现的。
核心代码实现
1. 自定义注解
首先,我们定义一个注解,用来标记需要动态配置的字段。
@Retention(RetentionPolicy.RUNTIME)
@Target({ElementType.FIELD})
@Documented
public @interface DCCValue {
String value() default "";
}
value 属性的格式为 key:defaultValue,例如 degradeSwitch:open。
- 这个注解用在类的字段上,表示该字段的值应从 ZooKeeper 动态获取。
2. ZooKeeper 客户端配置
我们需要从 application.yml 读取 ZooKeeper 的连接信息。
@Data
@ConfigurationProperties(prefix = "zookeeper.sdk.config", ignoreInvalidFields = true)
public class ZookeeperClientConfigProperties {
private String connectString; // Zookeeper地址
private int baseSleepTimeMs; // 重试基础等待时间
private int maxRetries; // 最大重试次数
private int sessionTimeoutMs; // 会话超时时间
private int connectionTimeoutMs; // 连接超时时间
}
然后,使用这些属性来创建并配置 ZooKeeper 客户端。这里我们使用 Netflix 开源的 Curator 框架,它简化了 ZooKeeper 客户端的操作。
@Configuration
@EnableConfigurationProperties(ZookeeperClientConfigProperties.class)
public class ZooKeeperClientConfig {
@Bean(name = "zookeeperClient")
public CuratorFramework createWithOptions(ZookeeperClientConfigProperties properties) {
// 重试策略:指数退避
ExponentialBackoffRetry backoffRetry = new ExponentialBackoffRetry(
properties.getBaseSleepTimeMs(),
properties.getMaxRetries()
);
// 创建客户端
CuratorFramework client = CuratorFrameworkFactory.builder()
.connectString(properties.getConnectString())
.retryPolicy(backoffRetry)
.sessionTimeoutMs(properties.getSessionTimeoutMs())
.connectionTimeoutMs(properties.getConnectionTimeoutMs())
.build();
client.start(); // 启动客户端
return client;
}
}
3. 核心工厂类(实现动态注入与监听)
这是整个动态配置中心的“心脏”,它实现了 BeanPostProcessor 接口,负责在 Bean 初始化时注入配置值,并监听 ZooKeeper 的变更。
@Slf4j
@Configuration
public class DCCValueBeanFactory implements BeanPostProcessor {
private static final String BASE_CONFIG_PATH = "/big-market-dcc";
private static final String BASE_CONFIG_PATH_CONFIG = BASE_CONFIG_PATH + "/config";
private final CuratorFramework client;
// 记录哪个配置对应哪个Bean(路径->Bean对象)。配置变化时,知道要更新哪个Bean的哪个字段
private final Map<String, Object> dccObjGroup = new HashMap<>();
public DCCValueBeanFactory(CuratorFramework client) throws Exception {
this.client = client;
// 第1步:检查并创建基础节点
if (null == client.checkExists().forPath(BASE_CONFIG_PATH_CONFIG)) {
client.create().creatingParentsIfNeeded().forPath(BASE_CONFIG_PATH_CONFIG);
log.info("DCC 节点监听 base node {} not absent create new done!", BASE_CONFIG_PATH_CONFIG);
}
// 第2步:创建缓存监听器,监听 /big-market-dcc/config 下的所有节点,有变化时会触发监听器回调
CuratorCache curatorCache = CuratorCache.build(client, BASE_CONFIG_PATH_CONFIG);
curatorCache.start();
// 第3步:添加监听器
curatorCache.listenable().addListener((type, oldData, data) -> {
switch (type) {
// 只处理 NODE_CHANGED(节点数据变化)
case NODE_CHANGED:
// 获取变化的节点路径
String dccValuePath = data.getPath();
// 从缓存中找到对应的Bean
Object objBean = dccObjGroup.get(dccValuePath);
if (null == objBean) return;
try {
// 1. getDeclaredField 方法用于获取指定类中声明的所有字段,包括私有字段、受保护字段和公共字段。
// 2. getField 方法用于获取指定类中的公共字段,即只能获取到公共访问修饰符(public)的字段。
Field field = objBean.getClass().getDeclaredField(dccValuePath.substring(dccValuePath.lastIndexOf("/") + 1));
field.setAccessible(true);
// 更新字段值
field.set(objBean, new String(data.getData()));
field.setAccessible(false);
} catch (Exception e) {
throw new RuntimeException(e);
}
break;
default:
break;
}
});
}
@Override
public Object postProcessAfterInitialization(Object bean, String beanName) throws BeansException {
// 获取Bean的所有字段
Class<?> beanClass = bean.getClass();
Field[] fields = beanClass.getDeclaredFields();
// 遍历所有字段,找@DCCValue注解
for (Field field : fields) {
if (!field.isAnnotationPresent(DCCValue.class)) {
continue;
}
DCCValue dccValue = field.getAnnotation(DCCValue.class);
// 解析@DCCValue注解的值
String value = dccValue.value();
if (StringUtils.isBlank(value)) {
throw new RuntimeException(field.getName() + " @DCCValue is not config value config case 「isSwitch/isSwitch:1」");
}
String[] splits = value.split(":");
String key = splits[0];
String defaultValue = splits.length == 2 ? splits[1] : null;
try {
// 判断当前节点是否存在,不存在则创建出 Zookeeper 节点
String keyPath = BASE_CONFIG_PATH_CONFIG.concat("/").concat(key);
if (null == client.checkExists().forPath(keyPath)) {
client.create().creatingParentsIfNeeded().forPath(keyPath);
// 使用默认值设置到字段
if (StringUtils.isNotBlank(defaultValue)) {
field.setAccessible(true);
field.set(bean, defaultValue);
field.setAccessible(false);
}
log.info("DCC 节点监听 创建节点 {}", keyPath);
} else { // 节点存在,则读取Zookeeper的值
String configValue = new String(client.getData().forPath(keyPath));
if (StringUtils.isNotBlank(configValue)) {
field.setAccessible(true);
field.set(bean, configValue); // 设置Zookeeper中的值
field.setAccessible(false);
log.info("DCC 节点监听 设置配置 {} {} {}", keyPath, field.getName(), configValue);
}
}
} catch (Exception e) {
throw new RuntimeException(e);
}
// 记录到缓存
dccObjGroup.put(BASE_CONFIG_PATH_CONFIG.concat("/").concat(key), bean);
}
return bean;
}
}
4. 配置管理接口
最后,我们需要一个接口来动态修改 ZooKeeper 中的配置值,从而触发整个监听更新链条。
@Slf4j
@RestController()
@CrossOrigin("${app.config.cross-origin}")
@RequestMapping("/api/${app.config.api-version}/raffle/dcc/")
public class DCCController implements IDCCService {
@Resource
private CuratorFramework client;
private static final String BASE_CONFIG_PATH = "/big-market-dcc";
private static final String BASE_CONFIG_PATH_CONFIG = BASE_CONFIG_PATH + "/config";
/**
* 更新配置
* <p>
* curl --request GET --url 'http://localhost:8091/api/v1/raffle/dcc/update_config?key=degradeSwitch&value=close'
*/
@RequestMapping(value = "update_config", method = RequestMethod.GET)
@Override
public Response<Boolean> updateConfig(@RequestParam String key, @RequestParam String value) {
try {
log.info("DCC 动态配置值变更开始 key:{} value:{}", key, value);
// 拼接Zookeeper的路径
String keyPath = BASE_CONFIG_PATH_CONFIG.concat("/").concat(key);
// 节点不存在,创建
if (null == client.checkExists().forPath(keyPath)) {
client.create().creatingParentsIfNeeded().forPath(keyPath);
log.info("DCC 节点监听 base node {} not absent create new done!", keyPath);
}
// 设置数据
Stat stat = client.setData().forPath(keyPath, value.getBytes(StandardCharsets.UTF_8));
log.info("DCC 动态配置值变更完成 key:{} value:{} time:{}", key, value, stat.getCtime());
return Response.<Boolean>builder()
.code(ResponseCode.SUCCESS.getCode())
.info(ResponseCode.SUCCESS.getInfo())
.build();
} catch (Exception e) {
log.error("DCC 动态配置值变更失败 key:{} value:{}", key, value, e);
return Response.<Boolean>builder()
.code(ResponseCode.UN_ERROR.getCode())
.info(ResponseCode.UN_ERROR.getInfo())
.build();
}
}
}
使用示例:动态降级开关
现在,我们可以在业务代码中轻松使用这个动态配置中心了。以下是一个抽奖活动控制器的例子:
@RestController
public class RaffleActivityController {
@Resource
private IActivityArmory activityArmory;
// dcc 统一配置中心动态配置降级开关
@DCCValue("degradeSwitch:open")
private String degradeSwitch;
// 在业务方法中使用
public void someMethod() {
if ("close".equals(degradeSwitch)) {
// 降级逻辑
return;
}
// 正常逻辑
}
}
运作流程:
- 应用启动时,
DCCValueBeanFactory 会扫描到 RaffleActivityController 中的 degradeSwitch 字段。
- 它会检查 ZooKeeper 的
/big-market-dcc/config/degradeSwitch 节点。如果节点不存在,则创建并用注解的默认值 “open” 初始化该字段;如果节点已存在,则读取其中的值来初始化字段。
- 当我们需要关闭抽奖功能时,只需调用
DCCController 的 update_config 接口,将 degradeSwitch 的值更新为 “close”。
- ZooKeeper 节点的数据变化会被
CuratorCache 监听到,DCCValueBeanFactory 中的监听器会立即触发,通过反射将 RaffleActivityController 实例中的 degradeSwitch 字段值更新为 “close”。
- 此后,所有新的业务请求进入
someMethod() 时,都会走降级逻辑。整个过程,服务没有重启,配置实时生效。
总结
通过结合 ZooKeeper 的 Watch 机制与 Spring Boot 的扩展点(BeanPostProcessor),我们实现了一个轻量但实用的分布式动态配置中心。它特别适用于需要频繁调整的开关型配置,如熔断降级、黑白名单、功能开关等。
这个方案的优势在于:
- 实时性:配置变更秒级同步到所有应用节点。
- 无侵入:业务代码只需添加一个注解,对原有逻辑影响极小。
- 高可用:依赖于 ZooKeeper 集群的高可用性。
- 解耦:配置管理与业务应用分离。
当然,在生产环境中,你可以考虑在此基础上增加配置加密、权限控制、历史版本回溯等更高级的功能。希望这个实践能为你构建更灵活、更可靠的分布式系统提供一种思路。如果你对 ZooKeeper 在服务发现、分布式锁等其他场景的应用也感兴趣,欢迎在 云栈社区 的 数据库/中间件/技术栈 板块与我们深入探讨。