你有没有经历过这样的争论?开会时,有人说“我们先设计一下”,结果有人画出了UML类图,有人直接开始讨论Spring Boot里用MyBatis还是JPA,还有人说数据库表得这么设计。鸡同鸭讲半小时后,大家发现说的根本不是一回事。这就是OOA、OOD、OOP的认知混淆——不只是你,很多工程师和架构师都在无意识地踩这个坑。
下面,我将通过一个正在开发的答题系统案例,来清晰地展示面向对象分析、设计与编程的完整实践过程与本质边界。
01 各说各话的现实场景
在答题系统项目启动会上,产品经理说完需求(系统要支持多题库,用户可以在小程序刷题、参加模拟考试,主观题需要管理员批阅)后,技术团队里立刻出现了三种声音:
- 架构师老王:我们来做个领域模型分析,先找找核心实体:
User、QuestionBank、Question、ExamPaper……
- 高级开发小张:那后端就用Spring Boot,题库表
t_question_bank肯定得有,关联题目表得加个bank_id,Redis用来缓存热门题目……
- 前端开发小李:小程序端需要个状态管理,批阅结果推送用WebSocket还是轮询?
问题出在哪? 这三个人分别站在了三个不同的维度:老王在思考“问题是什么”(OOA),小张在规划“怎么实现”(OOD向OOP过渡),小李已经在想“界面怎么交互”(OOD的另一个维度)。如果不先统一语言,项目从第一天起,设计和代码就会走向两个平行宇宙。
核心在于:OOA、OOD、OOP,这三个“O”不只是软件工程的课本概念,而是决定你从听懂需求到写出好代码全过程的关键决策分层。
02 三种完全不同的思维模式
很多人都把OOA -> OOD -> OOP理解成一个简单的线性流水线:先分析,再设计,最后编码。大错特错。 这直接导致了分析与设计脱节、设计文档没人看、代码和架构图对不上的经典灾难。
正确的理解应该是:
- OOA(面向对象分析):在问题域里思考。 目标是理解世界,产出是大家(包括产品、业务方、技术)对业务本质的共识模型。
- OOD(面向对象设计):在解决方案域里规划。 目标是构建蓝图,产出是指导具体实现的技术方案,它必须同时考虑业务逻辑和实现约束(技术栈、性能、安全)。
- OOP(面向对象编程):在代码域里施工。 目标是实现蓝图,产出是最终可运行的代码。
用一个建房子的比喻来理解答题系统:
- OOA 是和你一起弄清楚:家里有几口人(用户角色)?需要几个卧室、书房(核心功能)?采光有什么要求(非功能需求)?产出是一份《家庭居住需求说明书》。
- OOD 是建筑师根据你的需求书,结合用地条件、预算、建材市场情况,画出包括承重结构、水电走向的《建筑施工蓝图》。
- OOP 是施工队拿着这份蓝图,开始和水泥、砌砖块,把房子盖起来。
最大的坑就在于,很多人跳过需求说明书,直接争论蓝图该用钢筋还是木头(技术选型),或者干脆没蓝图就直接开始砌墙(直接写代码)。
03 OOA:在业务的世界里考古,而非发明
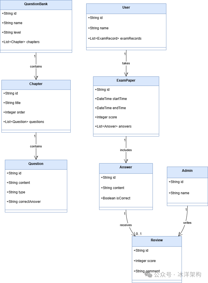
OOA的核心任务是 发现 ,而不是创造。在答题系统里,进行OOA时要暂时忘掉Spring Boot、MySQL、微信小程序。要像考古学家一样,在在线教育和考试测评这个业务土壤里,挖掘出那些本来就存在的概念实体。
我们看需求清单,不是在设计功能,而是在识别事物:
- 识别核心实体(对象/类):
- 有一个叫 题库 的东西(QuestionBank),它有初级、中级、高级等属性。
- 题库里包含很多 题目(Question),题目有题干、选项、答案、题型。
- 题目被组织成 章节(Chapter)。
- 一个叫 用户(User)的人,会去 练习 或 参加考试。
- 考试会产生一份 答卷(ExamPaper),上面有用户的 答案(Answer)。
- 对于简答题,会有 批阅(Review)这个动作,由 管理员(Admin)执行。
- 识别实体间的关系:
- 一个题库 包含多个章节。(组合关系)
- 一个章节 包含多道题目。(组合关系)
- 一个用户可以参加多次模拟考试。(关联关系)
- 一次模拟考试 对应一张答卷。(组合关系)
- 一道主观题答案 被一个管理员批阅。(依赖关系)
这个过程产出的是什么?是一张领域模型图,以及一份用业务语言描述的术语表。 它的价值在于,让产品、开发、测试在“系统到底是什么”这个问题上,达成毫无歧义的一致。

(这张图描述的是业务概念及其关系,它不关心QuestionBank这个类是用Java还是C#写,也不关心它存在哪个数据库表里。这就是典型的OOA产出。)
04 OOD:在技术的世界里翻译与权衡,搭建实现桥梁
如果OOA是弄明白了要建一栋满足需求的房子,那么OOD就是决定这房子用钢筋混凝土框架还是砖木结构,水电怎么走,网络怎么布。
OOD是连接的桥梁,一边是纯粹的、与实现无关的业务模型(OOA产出),另一边是具体的、受约束的技术实现(OOP的输入)。
在答题系统中,OOD需要做出大量具体的技术决策,并将OOA的概念转化为技术蓝图:
决策1:架构风格与分层
- 采用经典的分层架构:表现层(微信小程序/管理后台Web)、应用服务层、领域层、基础设施层。
- 为什么这么做? 分离关注点,让业务逻辑独立于技术细节,提高可测试性和可维护性。这是对变化的预判。
决策2:持久化策略
- OOA中的
QuestionBank、Question等实体,需要被持久化。
- OOD决定:使用关系型数据库MySQL,采用MyBatis-Plus作为ORM框架。
- 需要设计具体的数据模型:
t_question_bank表、t_question表及其关联关系。这里,OOA中的组合关系可能被翻译为t_question表中一个question_bank_id的外键。
- 关键取舍:为了支持灵活的题库-题目多对多关系,可能需要引入
t_bank_question_relation关联表,而非简单的bank_id外键。这体现了设计中对未来业务扩展性的考虑。
决策3:关键业务流程的技术实现方案
- 模拟考试用例:
- OOA只告诉我们:用户(Actor)参加考试(Use Case)。
- OOD需要细化:如何组卷?随机抽题算法如何设计?考试计时器如何实现?交卷后分数如何计算?
- 这需要用序列图来描述
User、ExamService、QuestionRepository、ScoringService等设计类之间的交互消息。
决策4:非功能需求的架构应对
- 性能(支持1000+并发):
- OOD方案:引入Redis缓存高频访问的题库元数据、热门题目;数据库查询做好分页和索引设计。
- 安全(防刷):
- OOD方案:在
ExamService的提交答案接口中加入频率限制,采用分布式锁防止并发提交。
OOD的产出是什么?是详细的设计类图、组件图、序列图、状态图,以及关键的技术决策文档。 它直接指导下一阶段的编码。
05 OOP:在代码的世界里精确施工,体现设计约束
OOP是OOD蓝图的最终落地。优秀的OOP不是炫技,而是对OOD方案的忠实、清晰且高效的实现。 它关注的是具体类的方法签名、属性的数据类型、算法的具体实现、设计模式的应用、异常处理等。
在答题系统中:
1. 根据OOD的数据模型,创建实体类:
// 这不仅是创建一个Java类,更是实现了OOD中`QuestionBank`实体到代码的映射
@Data
@TableName("t_question_bank")
public class QuestionBank {
@TableId(type = IdType.ASSIGN_ID)
private Long id;
private String name;
private String level; // 'PRIMARY', 'INTERMEDIATE', 'ADVANCED'
// 省略 getter/setter
}
2. 根据OOD的接口设计,实现服务类:
@Service
public class ExamServiceImpl implements ExamService {
@Autowired
private QuestionRepository questionRepository;
@Autowired
private RedisTemplate<String, String> redisTemplate;
@Override
@DistributedLock(key = "'exam_submit:' + #userId") // 实现OOD中的防并发提交
public ExamResult submitExam(Long userId, ExamSubmission submission) {
// 1. 验证提交频率 (防刷逻辑)
// 2. 计算客观题分数
// 3. 保存主观题答案至待批阅表
// 4. 更新用户考试记录
// ... 严格遵循OOD序列图中定义的交互流程
}
}
3. 根据OOD的分层和依赖规则,组织包结构:
com.ruankao
├── application // 应用服务层(用例驱动)
├── domain // 领域层(OOA核心实体在此)
│ ├── model
│ │ ├── QuestionBank.java
│ │ └── ...
│ └── service // 领域服务
├── infrastructure // 基础设施层(技术细节)
│ ├── persistence // MyBatis Mapper
│ └── cache // Redis配置
└── presentation // 表现层(Web Controller, 小程序API)
OOP的好坏,直接决定了OOD蓝图是变成一座坚固的大厦,还是一栋“买家秀”级别的危房。 比如,如果在OOP时,把所有的业务逻辑都堆在Controller里,那么OOD精心设计的分层架构就形同虚设。
06 总结
所以,OOA、OOD、OOP到底有何不同?
| 维度 |
OOA (分析) |
OOD (设计) |
OOP (编程) |
| 核心焦点 |
问题域 (系统是什么?) |
解决方案域 (系统怎么做?) |
实现域 (系统怎么写?) |
| 主要活动 |
发现对象、识别关系、建模业务概念 |
定义架构、精化模型、做出技术决策、定义接口 |
编写类、实现方法、调试代码、编写单元测试 |
| 产出物 |
领域模型图、术语表、用例描述 |
设计类图、序列图、架构决策记录、API设计 |
源代码、可执行程序、单元测试代码 |
| 与实现技术关系 |
无关 |
相关 (必须考虑) |
强相关 (完全依赖) |
| 参与者 |
业务分析师、架构师、开发 |
架构师、高级/资深开发 |
所有开发、测试 |
| 评判标准 |
是否准确反映了业务现实? |
是否优雅地解决了问题,并兼顾了约束? |
是否正确、高效、可读地实现了设计? |
一句话概括:OOA帮你想清楚,OOD帮你规划好,OOP帮你做出来。
下次当你再参加技术讨论时,不妨先问一句:咱们现在是在做OOA讨论业务对象,还是在做OOD讨论技术方案,或者已经在抠OOP的实现细节了?这个简单的澄清,可能会为团队节省无数小时的无效争论。