JetBrains 官方已正式发布 IntelliJ IDEA 2025.3 统一版。

从这个版本开始,IDEA Ultimate 终极版和 Community Edition 社区版正式合并为“统一版”,安装时无需再纠结版本选择。在新版中,订阅 Ultimate 可解锁所有高级功能。未订阅的用户,IDEA 依然可以正常使用,并免费用于商业及非商业项目,提供 Java 与 Kotlin 开发所需的全部核心功能。此次更新还为免费版增加了多项过去仅在 Ultimate 版本中才有的功能,实用性显著提升。
过去,IDEA 社区版对开发框架的支持有限,尤其在基于主流的 Spring 框架进行Java项目开发时会遇到诸多限制。这也是许多开发者寻求 Ultimate 版本的重要原因。

但从 2025.3 版本开始,免费版用户已可使用部分原 Ultimate 版功能,例如:
- 数据库集成:可创建连接、查看数据库结构与对象,便于开发时直接查阅设计。
- Spring 项目向导:支持快速创建 Spring Boot 项目。
- 框架代码基础高亮:为 Spring、Jakarta EE 及 Thymeleaf 等模板引擎提供基础的语法高亮。
- 完整的 SQL 语言支持。

这些增强使免费版足以满足初学者的日常学习与开发需求。对于新用户而言,无需费力寻找破解,可直接开始使用。当需要高级功能时,可一键激活 Ultimate 版试用30天。试用结束后,可根据需求选择订阅或继续使用免费版。

与以往不同,如今 Ultimate 订阅到期后,IDE 会自动退回至免费版功能,项目仍可正常打开与编辑,这对于临时查看代码的场景非常便利。
值得注意的是,尽管合并了两个版本,但统一版的安装包体积比之前的 Ultimate 版小了约30%,无需担心性能负担。
IDEA 2025.3 新特性
全部用户可用的新特性
命令补全
本次更新最实用的功能之一是命令补全(Command Completion),它允许用户直接从代码补全界面访问上下文相关的 IDE 操作。

其与传统代码补全的区别在于:
- 传统代码补全:按
. 提示对象的方法、属性等代码建议。
- 命令补全:在代码建议基础上,额外增加当前可执行的 IDE 功能建议,如重构、代码生成、快速修复等。

使用方法简洁直观:
- 输入
. 可查看代码补全与 IDE 操作建议。
- 输入
.. 将仅显示 IDE 操作选项,过滤掉代码补全。
- 选择操作后可预览效果。

该功能降低了快捷键的记忆负担。例如,重命名变量只需输入 ..rename,生成代码只需输入 ..generate。


相比“Search Everywhere”(双击Shift),此功能操作更快捷,无需离开编辑器中断编码流。该功能默认开启,如需调整可在设置中手动配置。

Java 25 完整支持
作为下一个长期支持(LTS)版本,Java 25 在发布首日即获得 IntelliJ IDEA 的完整支持。此版本确保了所有捆绑工具和库(如 Async Profiler 4.1 和 JaCoCo)与 Java 25 运行时的兼容性。
主流供应商的 JDK 25 构建版本均可直接从 IDEA 内下载。

Islands 主题
Islands 主题现已成为 IntelliJ IDEA 的默认外观。此次视觉更新带来了更易识别的标签页、改进的编辑器对比度、清晰的工作区划分以及圆角设计,整体观感更为柔和。用户可根据喜好切换回原有 UI。

AI 体验升级
JetBrains AI 持续演进,主要更新包括:
- 多代理体验:除自有的 Junie 外,现原生集成了首个第三方 AI 代理——Claude Agent。用户可在同一聊天界面无缝切换。

- 透明的 AI 配额跟踪:现可在 IDE 内直接查看剩余的 AI Credits、续订日期和充值余额。

- Bring Your Own Key(即将推出):未来开发者可使用自己的 API 密钥连接 OpenAI、Anthropic 或任何兼容 OpenAI API 的本地模型,获得更大控制权。
技术栈支持更新
IDEA 2025.3 还增强了对多项技术的支持:
- JUnit 6:现代化测试生态系统,标准化版本并提升基准至 Java 17。
- Gradle 9:引入配置缓存作为首选模式,实现更快构建。
- Groovy 5:以 JDK 11 为目标,提升与 Java 25 语言特性的兼容性。
- Scala 3.8:添加新
into 修饰符,最低 JDK 要求更新为 17。
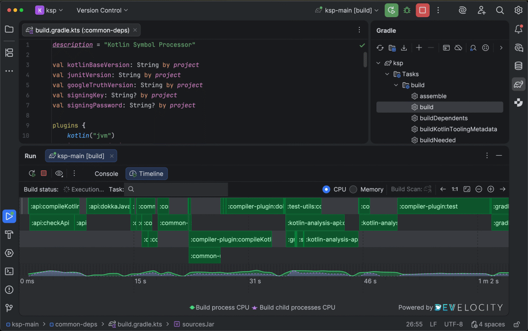
Develocity IntelliJ 插件
该插件将构建性能分析集成至 IDE 中。用户无需修改构建脚本,即可在 IDEA 内查看详细的构建特征图,识别性能瓶颈。该插件目前支持 Gradle 构建,Maven 支持即将推出。

Ultimate 专属新特性
Spring Boot 4 和 Spring Framework 7 支持
提供对 Spring Framework 7 和 Spring Boot 4 的一流支持,包括 API 版本控制、快速创建 HTTP 服务客户端、理解动态注册的 beans 等。

Spring Data JDBC 支持
带来了与 Spring Data JPA 同等级的支持,功能包括:
- 从现有数据库表生成实体类。
- 从
@Table 类生成 DDL(支持 Liquibase/Flyway)。
- 比较代码模型与数据库并创建对齐脚本。
- 智能补全 Repository 派生查询方法。

Spring Debugger 更新
插件新增两项重要功能:
- 远程应用调试:通过调试端口连接即可。
- 自动数据库连接:应用启动时,IDE 可自动连接至配置的数据库。

Kubernetes 体验改进
显著简化了在IDE内管理云原生资源的工作流。
- 可直接在编辑器中编写、应用和管理部署配置。
- 顶部集群选择器保持上下文,资源状态图标帮助快速发现问题。
- 支持一键查看日志、修复环境变量并重新部署。
- 提供编辑器内的 Secret 管理及一键端口转发功能。



此次版本合并策略,在保障免费用户基本开发体验的同时,也维持了商业模式的可持续性,有望吸引更多开发者进入其生态。
对于教育工作者或学生,可通过 JetBrains 官方教育许可证申请页面免费获取 Ultimate 订阅。