逆向靶场安装环节
靶场地址
直接下载

下载解压放在网站目录
将靶场项目下载后解压,放到你本地 Web 环境的站点目录下(示例为 WWW 目录)。

修改 database.php 中的数据库账号和密码
根据你本地数据库环境,修改 database.php 里的数据库连接信息(账号、密码等)。

初始化数据库
新建数据库:encryptDB
create database encryptDB;

进入数据库
use encryptdb;

导入数据库文件
source D:\\phpstudy_pro\\WWW\\jsnx\\encryptDB.sql;

访问靶机验证是否安装成功
使用 IP 访问靶机
尝试通过 IP 访问靶场页面,使用默认账号登录:
账号admin,密码123456

安装成功的判断标准
如果能正常显示页面,或者在抓包工具里能抓到请求包,基本就说明安装成功。


安装 BP 解密插件(便于解密测试)
为了方便在 Burp Suite(bp)上做解密测试,需要先安装解密插件。相关的实践话题也可以在 安全/渗透/逆向 板块延伸阅读与交流。
第一个插件:autoDecoder
可以直接在 GitHub 上下载: https://github.com/f0ng/autoDecoder
第一个插件:autoDecoder
可以直接在GitHub上面下载:https://github.com/f0ng/autoDecoder

下载需要的 JDK 版本
按插件要求准备对应的 JDK 版本(确保版本匹配,否则可能加载失败)。

在 BP 扩展模块导入插件
在 Burp Suite 的扩展(Extensions)模块中,把刚才下载的插件导入即可。

导入成功的判断标准
如果导入后没有报 error,通常表示扩展加载成功。

第一关:JS 逆向靶机测试
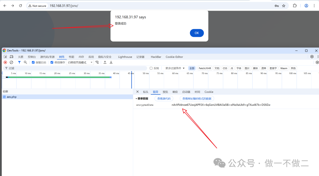
正常登录抓包,发现密文
对登录请求进行抓包,能看到请求参数/返回内容里存在密文,这就是后续逆向分析的入口。

全局搜索定位加密位置,发现代码混淆
在前端资源里全局搜索关键字段/加密函数调用点,定位到加密逻辑。这里能明显看到代码被混淆,阅读成本更高。
(涉及 JS 与 DOM 调试的基础知识,可以在 HTML/CSS/JS 继续补齐。)

还原后得到的代码
对混淆代码进行还原(格式化、重命名、拆分逻辑等),得到更可读的实现。

将关键数值填入插件,验证可调用解密
把还原代码中涉及的关键参数/算法细节填入 autoDecoder,验证是否能正常调用解密逻辑。

通过插件解密,明文展示
如果参数填写正确,就能在 Burp Suite 的流量中把密文解密成明文,便于后续测试与验证。


查看是否能稳定解密成明文
最后再检查一次不同请求/不同参数下的解密效果:是否能稳定输出明文,是否存在字段解密失败、乱码或异常。


|