一、背景与痛点
业务场景
在实时大数据处理场景中,Flink + ClickHouse 的组合被广泛应用于:
- 日志处理:海量应用日志实时写入分析库。
- 监控分析:业务指标、APM 数据的实时聚合。
这些场景的共同特点:
- 数据量大:百万级 TPS,峰值可达千万级。
- 写入延迟敏感:需要秒级可见。
- 数据准确性要求高:不允许数据丢失。
- 多表写入:不同数据根据分表策略写入不同的表。
开源 Flink ClickHouse Sink 的痛点
Flink 官方提供的 ClickHouse Sink(flink-connector-jdbc)在生产环境中存在以下严重问题:
痛点一:缺乏基于数据量的攒批机制
问题表现:
// Flink 官方 JDBC Sink 的实现
public class JdbcSink<T> extends RichSinkFunction<T> {
private final int batchSize; // 固定批次大小
@Override
public void invoke(T value, Context context) {
bufferedValues.add(value);
if (bufferedValues.size() >= batchSize) {
// 只能基于记录数攒批,无法基于数据量
flush();
}
}
}
带来的问题:
- 内存占用不可控:100 条 1KB 的日志和 100 条 10MB 的日志占用内存差距 100 倍。
- OOM 风险高:大日志记录(如堆栈转储)会迅速撑爆内存。
- 写入性能差:无法根据记录大小动态调整批次,导致小记录批次过大浪费网络开销。
痛点二:无法支持动态表结构
问题表现:
// Flink 官方 Sink 只能写入固定表
public class JdbcSink {
private final String sql; // 固定的 INSERT SQL
public JdbcSink(String jdbcUrl, String sql, ...) {
this.sql = sql; // 硬编码的表结构
}
}
带来的问题:
- 多应用无法隔离:所有应用的数据写入同一张表,通过特定分表策略区分。
- 扩展性差:新增应用需要手动建表,无法动态路由。
- 性能瓶颈:单表数据量过大(百亿级),查询和写入性能急剧下降。
痛点三:分布式表写入性能问题
问题表现:
-- 大多数生产实现直接写入分布式表
INSERT INTO distributed_table_all VALUES (...);
ClickHouse 分布式表的工作原理:

带来的问题:
- 网络开销大:数据需要经过分布式表层转发,延迟增加。
- 写入性能差:分布式表增加了路由和转发逻辑,吞吐量降低。
- 热点问题:所有数据先到分布式表节点,再转发,造成单点瓶颈。
生产级方案的核心改进
针对以上痛点,本方案提供了以下核心改进:
改进一:基于数据量的攒批机制
public class ClickHouseSinkCounter {
private Long metaSize; // 累计数据量(字节)
public void add(LogModel value) {
this.values.add(value);
this.metaSize += value.getMetaSize(); // 累加数据量
}
}
// 触发条件
private boolean flushCondition(String application) {
return checkMetaSize(application) // metaSize >= 10000 字节
|| checkTime(application); // 或超时 30 秒
}
优势:
- 内存可控:根据数据量而非记录数攒批。
- 精确控制:1KB 的记录攒 10000 条 = 10MB,1MB 的记录攒 10 条 = 10MB。
- 避免OOM:大日志记录不会撑爆内存。
改进二:动态表结构与分片策略
public abstract class ClickHouseShardStrategy<T> {
public abstract String getTableName(T data);
}
//日志侧实现为应用级分表
public class LogClickHouseShardStrategy extends ClickHouseShardStrategy<String> {
@Override
public String getTableName(String application) {
// 动态路由:order-service → tb_logs_order_service
return String.format("tb_logs_%s", application);
}
}
优势:
- 应用隔离:日志侧内置应用级分表,每个应用独立分表。
- 动态路由:根据
application 自动路由到目标表。
- 扩展性强:新增应用无需手动建表(配合 ClickHouse 自动建表)。
改进三:本地表写入 + 动态节点发现
public class ClickHouseLocalWriter extends ClickHouseWriter {
// 直接写本地表,避免分布式表转发
private final ConcurrentMap<String, HikariDataSource> dataSourceMap;
@Override
public HikariDataSource getNextDataSource(Set<String> exceptionHosts) {
// 1. 动态获取集群节点列表
List<String> healthyHosts = getHealthyHosts(exceptionHosts);
// 2. 随机选择健康节点
return dataSourceMap.get(healthyHosts.get(random.nextInt(size)));
}
}
优势:
- 性能提升:直接写本地表,避免网络转发。
- 高可用:动态节点发现 + 故障节点剔除。
- 负载均衡:随机选择 + Shuffle 初始化。
技术方案概览
基于以上改进,本方案提供了以下核心能力:
- 本地表/分布式表写入:性能优化与高可用平衡。
- 分片策略:按应用维度路由与隔离。
- 攒批与内存控制:双触发机制(数据量 + 超时)。
- 流量控制与限流:有界队列 + 连接池。
- 健壮的重试机制:递归重试 + 故障节点剔除。
- Checkpoint 语义保证:At-Least-Once 数据一致性。
二、核心架构设计
架构图

核心组件

核心流程

三、本地表 vs 分布式表写入

ClickHouse 表结构说明
ClickHouse 推荐直接写本地表,原因:
- 写入性能:避免分布式表的网络分发。
- 数据一致性:直接写入目标节点,减少中间环节故障点,比分布式表写入更安全,利于工程化。
- 负载均衡:客户端路由实现负载分散。
-- 本地表(实际存储数据)
CREATE TABLE tb_logs_local ON CLUSTER 'default' (
application String,
environment String,
message String,
log_time DateTime
) ENGINE = MergeTree()
PARTITION BY toYYYYMM(log_time)
ORDER BY (application, log_time);
-- 分布式表(逻辑视图,不存储数据)
CREATE TABLE tb_logs_all ON CLUSTER 'default' AS tb_logs_local
ENGINE = Distributed('default', dw_log, tb_logs_local, cityHash64(application));
HikariCP 连接池配置
// HikariCP 连接池配置
public class ClickHouseDataSourceUtils {
private static HikariConfig getHikariConfig(DataSourceImpl dataSource) {
HikariConfig config = new HikariConfig();
config.setConnectionTimeout(30000L); // 连接超时 30s
config.setMaximumPoolSize(20); // 最大连接数 20
config.setMinimumIdle(2); // 最小空闲 2
config.setDataSource(dataSource);
return config;
}
private static Properties getClickHouseProperties(ClickHouseSinkCommonParams params) {
Properties props = new Properties();
props.setProperty("user", params.getUser());
props.setProperty("password", params.getPassword());
props.setProperty("database", params.getDatabase());
props.setProperty("socket_timeout", "180000"); // Socket 超时 3 分钟
props.setProperty("socket_keepalive", "true"); // 保持连接
props.setProperty("http_connection_provider", "APACHE_HTTP_CLIENT");
return props;
}
}
配置说明:
maxPoolSize=20:每个 ClickHouse 节点最多 20 个连接。
minIdle=2:保持 2 个空闲连接,避免频繁创建。
socket_timeout=180s:Socket 超时 3 分钟,防止长时间查询阻塞。
ClickHouseLocalWriter:动态节点发现
public class ClickHouseLocalWriter extends ClickHouseWriter {
// 本地节点缓存,按 IP 维护
private final ConcurrentMap<String, HikariDataSource> dataSourceMap;
// 动态获取集群本地表节点
private final ClusterIpsUtils clusterIpsUtils;
// IP 变更标志(CAS 锁,避免并发更新)
private static final AtomicBoolean IP_CHANGING = new AtomicBoolean(false);
@Override
public HikariDataSource getNextDataSource(Set<String> exceptionHosts) {
// 1️⃣ 检测集群节点变化(通过 CAS 避免并发更新)
if (clusterIpsChanged() && IP_CHANGING.compareAndSet(false, true)) {
try {
ipChanged(); // 动态更新 dataSourceMap
} finally {
IP_CHANGING.set(false);
}
}
// 2️⃣ 获取异常节点列表(从 Redis + APM 实时查询)
Set<String> exceptIps = clusterIpsUtils.getExceptIps();
exceptIps.addAll(exceptionHosts);
// 3️⃣ 过滤健康节点,随机选择
List<String> healthyHosts = dataSourceMap.keySet().stream()
.filter(host -> !exceptIps.contains(host))
.collect(Collectors.toList());
if (CollectionUtils.isEmpty(healthyHosts)) {
throw new RuntimeException("Can't get datasource from local cache");
}
return dataSourceMap.get(healthyHosts.get(random.nextInt(healthyHosts.size())));
}
private void ipChanged() {
List<String> clusterIps = clusterIpsUtils.getClusterIps();
// 新增节点:自动创建连接池
clusterIps.forEach(ip ->
dataSourceMap.computeIfAbsent(ip, v ->
createHikariDataSource(ip, port)
)
);
// 移除下线节点:关闭连接池
dataSourceMap.forEach((ip, ds) -> {
if (!clusterIps.contains(ip)) {
dataSourceMap.remove(ip);
ds.close();
}
});
}
}
核心逻辑:
- 动态节点发现:从
system.clusters 查询所有节点。
- 自动扩缩容:节点上线自动加入,下线自动剔除。
- 故障节点剔除:通过 APM 监控,自动剔除异常节点。
- 负载均衡:随机选择健康节点,避免热点。
集群节点动态发现(ClusterIpsUtils)
public class ClusterIpsUtils {
// 从 system.clusters 查询所有节点
private static final String QUERY_CLUSTER_IPS =
"select host_address from system.clusters where cluster = 'default'";
// LoadingCache:定时刷新节点列表(1 小时)
private final LoadingCache<String, List<String>> clusterIpsCache =
CacheBuilder.newBuilder()
.expireAfterAccess(10, TimeUnit.HOURS)
.refreshAfterWrite(1, TimeUnit.HOURS)
.build(CacheLoader.asyncReloading(new CacheLoader<>() {
@Override
public List<String> load(String dbName) {
return queryClusterIps(); // 定时刷新节点列表
}
}));
// 异常节点缓存(1 分钟刷新)
private final LoadingCache<String, FlinkExceptIpModel> exceptIpsCache =
CacheBuilder.newBuilder()
.refreshAfterWrite(1, TimeUnit.MINUTES)
.build(CacheLoader.asyncReloading(new CacheLoader<>() {
@Override
public FlinkExceptIpModel load(String dbName) {
return queryExceptIp(); // 从 Redis + APM 查询异常节点
}
}));
}
异常节点监控策略:
- 磁盘使用率 >= 90%:从 APM 查询 Prometheus 指标,自动加入黑名单。
- HTTP 连接数 >= 50:连接数过多说明节点压力大,自动加入黑名单。
- 人工配置:通过 Redis 配置手动剔除节点。
数据来源:
- ClickHouse
system.clusters 表:获取所有集群节点。
- APM Prometheus 接口:监控节点健康状态。
- Redis 缓存:人工配置的异常节点。
负载均衡优化
public class ClickHouseWriter {
public <T> ClickHouseWriter(...) {
// Shuffle:随机打乱数据源顺序
Collections.shuffle(clickHouseDataSources);
this.clickHouseDataSources = clickHouseDataSources;
}
public HikariDataSource getNextDataSource(Set<String> exceptionHosts) {
// 轮询 + 随机选择(已 shuffle,避免热点)
int current = this.currentRandom.getAndIncrement();
if (current >= clickHouseDataSources.size()) {
this.currentRandom.set(0);
}
return clickHouseDataSources.get(currentRandom.get());
}
}
优势:
- 初始化时 shuffle,避免所有 writer 同时从第一个节点开始。
- 轮询 + 随机选择,负载分散更均匀。
- 故障节点自动剔除。
四、支持分表策略
分片策略抽象
public abstract class ClickHouseShardStrategy<T> {
private String tableName; // 表名模板,如 "tb_log_%s"
private Integer tableCount; // 分表数量
// 根据数据决定目标表名
public abstract String getTableName(T data);
}
日志分片实现
public class LogClickHouseShardStrategy extends ClickHouseShardStrategy<String> {
@Override
public String getTableName(String application) {
// 表名格式:tb_log_{application}
// 例如:application = "order-service" -> table = "tb_log_order_service"
return String.format(
this.getTableName(),
application.replace("-", "_").toLowerCase()
);
}
}
按表(应用)维度的缓冲区
日志侧维度降级为应用名称维度缓冲区,实则因为按照应用分表,
业务方可使用自身分表策略携带表名元数据,进行表维度缓冲。
public class ClickHouseShardSinkBuffer {
// 按 application 分组的缓冲区(ConcurrentHashMap 保证并发安全)
private final ConcurrentHashMap<String, ClickHouseSinkCounter> localValues;
public void put(LogModel value) {
String application = value.getApplication();
// 1️⃣ 检查是否需要 flush
if (flushCondition(application)) {
addToQueue(application); // 触发写入
}
// 2️⃣ 添加到缓冲区(线程安全的 compute 操作)
localValues.compute(application, (k, v) -> {
if (v == null) v = new ClickHouseSinkCounter();
v.add(value);
return v;
});
}
private void addToQueue(String application) {
localValues.computeIfPresent(application, (k, v) -> {
// 深拷贝并清空(避免并发修改异常)
List<LogModel> deepCopy = v.copyValuesAndClear();
// 构造请求 Blank:application + targetTable + values
String targetTable = shardStrategy.getTableName(application);
ClickHouseRequestBlank blank = new ClickHouseRequestBlank(deepCopy, application, targetTable);
// 放入队列
writer.put(blank);
return v;
});
}
}
核心设计:
- 应用隔离:每个表(应用)独立的 buffer,互不影响。
- 线程安全:使用
ConcurrentHashMap.compute() 保证并发安全。
- 深拷贝:
List.copyOf() 创建不可变副本,避免并发修改。
- 批量清空:一次性取出所有数据,清空计数器。
五、攒批与内存控制

双触发机制
public class ClickHouseShardSinkBuffer {
private final int maxFlushBufferSize; // 最大批次大小(如 10000)
private final long timeoutMillis; // 超时时间(如 30s)
// 触发条件检查(满足任一即触发)
private boolean flushCondition(String application) {
return localValues.get(application) != null
&& (checkMetaSize(application) || checkTime(application));
}
// 条件1:达到批次大小
private boolean checkMetaSize(String application) {
return localValues.get(application).getMetaSize() >= maxFlushBufferSize;
}
// 条件2:超时
private boolean checkTime(String application) {
long current = System.currentTimeMillis();
return current - localValues.get(application).getInsertTime() > timeoutMillis;
}
}
批次大小计算
public class ClickHouseSinkCounter {
private final List<LogModel> values;
private Long metaSize; // 累计的 metaSize(字节)
public void add(LogModel value) {
this.values.add(value);
this.metaSize += value.getMetaSize(); // 累加 metaSize
}
public List<LogModel> copyValuesAndClear() {
List<LogModel> logModels = List.copyOf(this.values); // 深拷贝(不可变)
this.values.clear();
this.metaSize = 0L;
this.insertTime = System.currentTimeMillis();
return logModels;
}
}
关键点:
- 使用
metaSize(字节数)而非记录数控制批次,内存控制更精确。
List.copyOf() 创建不可变副本,避免并发修改。
- 清空后重置
insertTime,保证超时触发准确性。
带随机抖动的超时
private final long timeoutMillis;
public ClickHouseShardSinkBuffer(..., int timeoutSec, ...) {
// 基础超时 + 10% 随机抖动(避免惊群效应)
this.timeoutMillis = TimeUnit.SECONDS.toMillis(timeoutSec)
+ new SecureRandom().nextInt((int) (timeoutSec * 0.1 * 1000));
}
目的:避免多个 TM 同时触发 flush,造成写入流量峰值。
配置示例
ClickHouseShardSinkBuffer.Builder
.aClickHouseSinkBuffer()
.withTargetTable("single_table") //单表时,可直接使用指定表名
.withMaxFlushBufferSize(10000) // 对应字节数
.withTimeoutSec(30) // 30 秒超时
.withClickHouseShardStrategy(new LogClickHouseShardStrategy("table_prefix_%s", 8)) //分表策略时,使用
// 分表策略可根据业务实际情况进行扩展
.build(clickHouseWriter);
六、写入限流与流量控制
有界队列设计
public class ClickHouseWriter {
// 有界阻塞队列
private final BlockingQueue<ClickHouseRequestBlank> commonQueue;
public ClickHouseWriter(ClickHouseSinkCommonParams sinkParams, ...) {
// 队列最大容量配置(默认 10)
this.commonQueue = new LinkedBlockingQueue<>(sinkParams.getQueueMaxCapacity());
}
public void put(ClickHouseRequestBlank params) {
unProcessedCounter.incrementAndGet();
// put() 方法在队列满时会阻塞,实现背压
commonQueue.put(params);
}
}
背压传导:

线程池并发控制
public class ClickHouseWriter {
private final int numWriters; // 写入线程数
private ExecutorService service;
private void buildComponents() {
ThreadFactory threadFactory = ThreadUtil.threadFactory("clickhouse-writer");
service = Executors.newFixedThreadPool(numWriters, threadFactory);
// 创建多个 WriterTask 并提交
for (int i = 0; i < numWriters; i++) {
WriterTask task = new WriterTask(i, commonQueue, sinkParams, futures, unProcessedCounter);
service.submit(task);
}
}
}
WriterTask 消费逻辑
class WriterTask implements Runnable {
@Override
public void run() {
isWorking = true;
while (isWorking || !queue.isEmpty()) {
// poll() 超时返回(100ms),避免无限等待
ClickHouseRequestBlank blank = queue.poll(100, TimeUnit.MILLISECONDS);
if (blank != null) {
// 创建 Future 并设置超时(3 分钟)
CompletableFuture<Boolean> future = new CompletableFuture<>();
future.orTimeout(3, TimeUnit.MINUTES);
futures.add(future);
try {
send(blank, future, new HashSet<>());
} finally {
// final 进行未知异常兜底,防止为捕获异常造成future状态不完成,永久阻塞
if (!future.isDone()) {
future.completeExceptionally(new RuntimeException("Unknown exception"));
}
queueCounter.decrementAndGet();
}
}
}
}
}
配置参数

七、重试机制与超时控制
Future 超时控制
class WriterTask implements Runnable {
@Override
public void run() {
while (isWorking || !queue.isEmpty()) {
ClickHouseRequestBlank blank = queue.poll(100, TimeUnit.MILLISECONDS);
if (blank != null) {
// 创建 Future 并设置 3 分钟超时
CompletableFuture<Boolean> future = new CompletableFuture<>();
future.orTimeout(3, TimeUnit.MINUTES); // 防止永久阻塞
futures.add(future);
try {
send(blank, future, new HashSet<>());
} finally {
if (!future.isDone()) {
future.completeExceptionally(new RuntimeException("Timeout"));
}
queueCounter.decrementAndGet();
}
}
}
}
}
超时策略:
- Future 超时:3 分钟(
orTimeout)。
- Socket 超时:3 分钟(
socket_timeout=180000)。
- 连接超时:30 秒(
connectionTimeout=30000)。
重试逻辑
private void send(ClickHouseRequestBlank requestBlank,
CompletableFuture<Boolean> future,
Set<String> exceptHosts) {
try {
// 1. 选择数据源(排除异常节点)
HikariDataSource dataSource = getNextDataSource(exceptHosts);
// 2. 显式获取连接
connection = dataSource.getConnection();
preparedStatement = connection.prepareStatement(insertSql);
// 3. 批量写入
for (LogModel value : requestBlank.getValues()) {
sinkConverter.setParameters(preparedStatement, value);
preparedStatement.addBatch();
}
boolean executed = preparedStatement.executeBatch()[0] > 0;
if (!executed) {
handleUnsuccessfulResponse(...);
} else {
future.complete(true);
}
} catch (Throwable e) {
handleUnsuccessfulResponse(...); // 递归重试
} finally {
// 显式关闭资源(防止连接泄漏)
close(preparedStatement, connection);
}
}
重试控制逻辑
private void handleUnsuccessfulResponse(..., Set<String> exceptHosts) {
// 检查 Future 是否已完成(避免重复完成)
if (future.isDone()) {
return;
}
if (attemptCounter >= maxRetries) {
// 达到最大重试次数,标记失败
future.completeExceptionally(new RuntimeException("Max retries exceeded"));
} else {
// 递归重试
requestBlank.incrementCounter();
send(requestBlank, future, exceptHosts); // 递归调用,排除失败节点
}
}
重试策略:
- 递归重试:失败后递归调用,直到成功或达到最大次数。
- 异常节点隔离:每次重试时排除失败的节点(
exceptHosts)。
- 超时控制:Future 超时(3 分钟)防止永久阻塞。
为什么递归重试是更好的选择
| 递归重试(当前实现) |
队列重试(假设方案) |
 |
 |
保证一致性
// ClickHouseWriter.java:139-158
while (!futures.isEmpty() || unProcessedCounter.get() > 0) {
CompletableFuture<Void> future = FutureUtil.allOf(futures);
future.get(3, TimeUnit.MINUTES); // 阻塞直到全部完成
}
- Checkpoint 时所有数据要么全部成功,要么全部失败。
- 重启后不会有部分数据重复的问题。
简单可靠
- 代码逻辑清晰。
- 对于队列重试且不重复,需要复杂的二阶段提交(这里暂不展开),大幅增加代码复杂度。
性能可接受
// ClickHouseWriter.java:235
future.orTimeout(3, TimeUnit.MINUTES); // 3分钟超时
- 虽然阻塞,但有超时保护。
- ClickHouse 写入通常很快(秒级)。
- 网络故障时重试也合理。
避开故障节点
// ClickHouseWriter.java:259-260
HikariDataSource dataSource = getNextDataSource(exceptHosts);
- 递归时可以传递
exceptHosts。
- 自动避开失败的节点。
- 提高成功率。
异常节点剔除
// 特殊错误码列表(自动加入黑名单)
private final List<Integer> ignoreHostCodes = Arrays.asList(210, 1002);
public HikariDataSource getNextDataSource(Set<String> exceptionHosts) {
if (CollectionUtils.isNotEmpty(exceptionHosts)) {
// 过滤异常节点
List<HikariDataSource> healthyHosts = clickHouseDataSources.stream()
.filter(ds -> !exceptionHosts.contains(getHostFromUrl(ds)))
.collect(Collectors.toList());
if (CollectionUtils.isEmpty(healthyHosts)) {
return null; // 所有节点都异常
}
return healthyHosts.get(random.nextInt(healthyHosts.size()));
}
// 正常轮询(已 shuffle,避免热点)
return clickHouseDataSources.get(currentRandom.getAndIncrement() % size);
}
故障节点剔除策略:
- 错误码 210(网络异常):自动加入黑名单。
- 错误码 1002(连接池异常):自动加入黑名单。
- APM 监控:磁盘 >= 90%、HTTP 连接 >= 50 的节点。
- 手动配置:通过 Redis 配置剔除。
恢复机制:
- LoadingCache 定时刷新(1 分钟)。
- 节点恢复健康后自动从黑名单移除。
重试流程图

八、异常处理模式
两种 Sink 模式
public Sink buildSink(String targetTable, String targetCount, int maxBufferSize) {
IClickHouseSinkBuffer buffer = ClickHouseShardSinkBuffer.Builder
.aClickHouseSinkBuffer()
.withTargetTable(targetTable)
.withMaxFlushBufferSize(maxBufferSize)
.withClickHouseShardStrategy(new LogClickHouseShardStrategy(targetTable, count))
.build(clickHouseWriter);
// 根据配置选择模式
if (ignoringClickHouseSendingExceptionEnabled) {
return new UnexceptionableSink(buffer); // 忽略异常
} else {
return new ExceptionsThrowableSink(buffer); // 抛出异常
}
}
UnexceptionableSink(忽略异常 - At-Most-Once)
public class UnexceptionableSink implements Sink<LogModel> {
private final IClickHouseSinkBuffer<LogModel> buffer;
@Override
public void put(LogModel message) {
buffer.put(message); // 不检查 Future 状态
}
@Override
public void flush() {
buffer.flush();
}
}
适用场景:
- 允许部分数据丢失。
- 不希望因写入异常导致任务失败。
- 对数据准确性要求不高(如日志统计)。
语义保证:At-Most-Once(最多一次)
ExceptionsThrowableSink(抛出异常 - At-Least-Once)
public class ExceptionsThrowableSink implements Sink<LogModel> {
private final IClickHouseSinkBuffer<LogModel> buffer;
@Override
public void put(LogModel message) throws ExecutionException, InterruptedException {
buffer.put(message);
// 每次写入都检查 Future 状态
buffer.assertFuturesNotFailedYet();
}
@Override
public void flush() throws ExecutionException, InterruptedException {
buffer.flush();
}
}
Future 状态检查:
public void assertFuturesNotFailedYet() throws ExecutionException, InterruptedException {
CompletableFuture<Void> future = FutureUtil.allOf(futures);
// 非阻塞检查
if (future.isCompletedExceptionally()) {
logger.error("There is something wrong with the future. exist sink now");
future.get(); // 抛出异常,导致 Flink 任务失败
}
}
适用场景:
- 数据准确性要求高。
- 需要保证所有数据写入成功。
- 异常时希望 Flink 任务失败并重启。
语义保证:At-Least-Once(至少一次)
Future 清理策略与并发控制
定时检查器
public class ClickHouseSinkScheduledCheckerAndCleaner {
private final ScheduledExecutorService scheduledExecutorService;
private final List<CompletableFuture<Boolean>> futures;
// ⚠️ volatile 保证多线程可见性(关键并发控制点)
private volatile boolean isFlushing = false;
public ClickHouseSinkScheduledCheckerAndCleaner(...) {
// 单线程定时执行器
scheduledExecutorService = Executors.newSingleThreadScheduledExecutor(factory);
// 定时执行清理任务(每隔 checkTimeout 秒,默认 30 秒)
scheduledExecutorService.scheduleWithFixedDelay(getTask(), ...);
}
private Runnable getTask() {
return () -> {
synchronized (this) {
// 🔒 关键:检查是否正在 flush,避免并发冲突
if (isFlushing) {
return; // Checkpoint 期间暂停清理
}
// 1️⃣ 清理已完成的 Future
futures.removeIf(filter);
// 2️⃣ 触发所有 Buffer 的 flush(检查是否需要写入)
clickHouseSinkBuffers.forEach(IClickHouseSinkBuffer::tryAddToQueue);
}
};
}
// Checkpoint flush 前调用(暂停 cleaner)
public synchronized void beforeFlush() {
isFlushing = true;
}
// Checkpoint flush 后调用(恢复 cleaner)
public synchronized void afterFlush() {
isFlushing = false;
}
}
核心设计:
volatile boolean isFlushing:标志位,协调 cleaner 与 checkpoint 线程。
synchronized (this):保证原子性,避免并发冲突。
- 单线程执行器:避免 cleaner 内部并发问题。
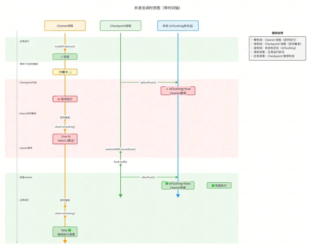
并发控制机制
问题场景:
时间轴冲突:
T1: Cleaner 线程正在执行 tryAddToQueue()
T2: Checkpoint 触发,调用 sink.flush()
T3: Cleaner 同时也在执行 tryAddToQueue()
├─ 可能导致:数据重复写入
├─ 可能导致:Buffer 清空顺序混乱
└─ 可能导致:Future 状态不一致
解决方案:
// ClickHouseSinkManager.flush()
public void flush() {
// 1️⃣ 暂停定时清理任务(设置标志)
clickHouseSinkScheduledCheckerAndCleaner.beforeFlush(); // isFlushing = true
try {
// 2️⃣ 执行 flush(此时 cleaner 线程会跳过执行)
clickHouseWriter.waitUntilAllFuturesDone(false, false);
} finally {
// 3️⃣ 恢复定时清理任务
clickHouseSinkScheduledCheckerAndCleaner.afterFlush(); // isFlushing = false
}
}
并发控制流程:

关键设计点:
volatile 保证可见性:isFlushing 使用 volatile,确保多线程间的可见性。
synchronized 保证原子性:getTask() 整个方法体使用 synchronized (this)。
- 标志位协调:通过
isFlushing 标志实现两个线程间的协调。
finally 确保恢复:即使 waitUntilAllFuturesDone() 异常,也会在 finally 中恢复 cleaner。
避免的并发问题:
- 数据重复写入:Cleaner 和 Checkpoint 同时 flush。
- Buffer 状态不一致:一边清空一边写入。
- Future 清理冲突:正在使用的 Future 被清理。
性能影响:
- Checkpoint flush 期间,cleaner 暂停执行(通常 1-3 秒)。
- Cleaner 跳过的周期会在下次正常执行时补偿。
- 对整体吞吐影响极小(cleaner 间隔通常 30 秒)。
九、Checkpoint 语义保证
为什么 Checkpoint 时必须 Flush?
不 Flush 的后果

正确做法
@Override
public void snapshotState(FunctionSnapshotContext context) throws Exception {
logger.info("start doing snapshot. flush sink to ck");
// 1. 先 flush buffer(将内存数据写入 ClickHouse)
if (sink != null) {
sink.flush();
}
// 2. 等待所有写入完成
if (sinkManager != null && !sinkManager.isClosed()) {
sinkManager.flush();
}
// 此时 Checkpoint 才能标记为成功
logger.info("doing snapshot. flush sink to ck");
}
Flush 实现与并发协调
public class ClickHouseSinkManager {
public void flush() {
// 🔄 步骤1:暂停定时清理任务
clickHouseSinkScheduledCheckerAndCleaner.beforeFlush(); // isFlushing = true
try {
// 🔄 步骤2:执行 buffer flush + 等待所有写入完成
clickHouseWriter.waitUntilAllFuturesDone(false, false);
} finally {
// 🔄 步骤3:恢复定时清理任务(finally 确保执行)
clickHouseSinkScheduledCheckerAndCleaner.afterFlush(); // isFlushing = false
}
}
}
并发协调详解:
// cleaner 线程执行流程
synchronized (this) {
if (isFlushing) {
return; // Checkpoint 期间跳过本次执行
}
// 正常执行:清理已完成的 Future + 触发 Buffer flush
futures.removeIf(filter);
buffers.forEach(Buffer::tryAddToQueue);
}
关键点:
volatile 可见性:isFlushing 使用 volatile 确保 cleaner 线程立即看到状态变化。
synchronized 互斥:getTask() 方法体使用 synchronized (this) 确保原子性。
- 标志位协调:通过
beforeFlush() / afterFlush() 管理标志位。
finally 保证恢复:即使 flush 异常,也会在 finally 中恢复 cleaner。
等待所有 Future 完成
public synchronized void waitUntilAllFuturesDone(boolean stopWriters, boolean clearFutures) {
try {
// 循环等待:直到所有 Future 完成 + 队列清空
while (!futures.isEmpty() || unProcessedCounter.get() > 0) {
CompletableFuture<Void> all = FutureUtil.allOf(futures);
// 最多等待 3 分钟(与 Future 超时一致)
all.get(3, TimeUnit.MINUTES);
// 移除已完成的 Future(非异常)
futures.removeIf(f -> f.isDone() && !f.isCompletedExceptionally());
// 检查是否有异常 Future
if (anyFutureFailed()) {
break; // 有异常则退出
}
}
} finally {
if (stopWriters) stopWriters();
if (clearFutures) futures.clear();
}
}
关键逻辑:
- 循环等待直到所有 Future 完成 + 队列清空。
- 超时 3 分钟(与 Future 超时一致)。
- 移除已完成的非异常 Future。
- 有异常时退出循环。
三种 Flush 触发方式对比

Checkpoint 参数配置
// Checkpoint 配置建议
StreamExecutionEnvironment env = StreamExecutionEnvironment.getExecutionEnvironment();
// 启用 Checkpoint(间隔 1 分钟)
env.enableCheckpointing(60000);
// Checkpoint 超时(必须大于 Future 超时 + 重试时间)
// 建议:CheckpointTimeout > FutureTimeout * MaxRetries
env.getCheckpointConfig().setCheckpointTimeout(600000); // 10 分钟
// 一致性模式
env.getCheckpointConfig().setCheckpointingMode(CheckpointingMode.EXACTLY_ONCE);
// 最小间隔(避免过于频繁)
env.getCheckpointConfig().setMinPauseBetweenCheckpoints(30000); // 30 秒
// 最大并发 Checkpoint 数
env.getCheckpointConfig().setMaxConcurrentCheckpoints(1);
语义保证

推荐配置:
- 生产环境:使用
ExceptionsThrowableSink + Checkpoint。
- 允许部分丢失:使用
UnexceptionableSink。
十、最佳实践与调优
生产配置
# ========== ClickHouse 连接参数 ==========
clickhouse.sink.target-table = tb_logs_local
clickhouse.sink.max-buffer-size = 104857600 # 批次大小
clickhouse.sink.table-count = 0 # 0 表示不分表
# ========== 写入性能参数 ==========
clickhouse.sink.num-writers = 10 # 写入线程数
clickhouse.sink.queue-max-capacity = 10 # 队列容量
clickhouse.sink.timeout-sec = 30 # flush 超时
clickhouse.sink.retries = 10 # 最大重试次数
clickhouse.sink.check.timeout-sec = 30 # 定时检查间隔
# ========== 异常处理参数 ==========
clickhouse.sink.ignoring-clickhouse-sending-exception-enabled = false
clickhouse.sink.local-address-enabled = true # 启用本地表写入
# ========== ClickHouse 集群配置 ==========
clickhouse.access.hosts = 192.168.1.1:8123,192.168.1.2:8123,192.168.1.3:8123
clickhouse.access.user = default
clickhouse.access.password = ***
clickhouse.access.database = dw_xx_xx
clickhouse.access.cluster = default
# ========== HikariCP 连接池配置 ==========
connectionTimeout = 30000 # 连接超时 30s
maximumPoolSize = 20 # 最大连接数 20
minimumIdle = 2 # 最小空闲 2
socket_timeout = 180000 # Socket 超时 3mi
性能调优

故障排查

十一、总结
本文深入分析了 Flink ClickHouse Sink 的实现方案,核心亮点包括:
技术亮点
- 连接池选型:使用 HikariCP,性能优异,连接管理可靠。
- Future 超时控制:
orTimeout(3min) 防止永久阻塞。
- 显式资源管理:Connection 和 PreparedStatement 显式关闭,防止连接泄漏。
- 负载均衡优化:Shuffle 初始化 + 轮询选择,避免热点。
- 异常处理增强:
future.isDone() 检查,避免重复完成。
- 本地表写入:动态节点发现 + 故障剔除,写入性能提升。
- 分片策略:按表(应用)维度路由,独立缓冲和隔离。
- 攒批优化:双触发机制(大小 + 超时)+ 随机抖动。
- 流量控制:有界队列 + 线程池,实现背压。
- 健壮重试:递归重试 + 异常节点剔除 + 最大重试限制。
Checkpoint 语义
- At-Least-Once:
ExceptionsThrowableSink + Checkpoint。
- At-Most-Once:
UnexceptionableSink。
- Exactly-Once:需要配合 ClickHouse 事务(未实现)。
生产建议
- 必须:Checkpoint 时 flush,否则会丢数据。
- 推荐:使用 HikariCP + 本地表写入。
- 推荐:配置合理的超时(Future < Socket < Checkpoint)。
- 推荐:监控队列大小、Future 失败率、重试次数。
该方案已在生产环境大规模验证,能够稳定支撑百万级 TPS 的日志写入场景。