昨天,一位刚入行不久的朋友在技术群里向我提问:“看了两天OpenClaw的资料,Skills、MCP、RAG、Agent这些名词看得我头晕,它们之间到底是什么关系?OpenClaw本身又是做什么的?”
我的回答是:“你见过小龙虾吗?OpenClaw就像那只‘龙虾’,其他几个概念分别是它的‘钳子’、‘脑子’和‘食谱’。”
最近,OpenClaw在GitHub上势头迅猛,斩获近30万星标,成为2026年初最受瞩目的开源项目之一。但许多开发者和我的朋友一样,被这一连串的新概念弄得云里雾里。本文将通过一张核心架构图和一个生动的比喻,为你清晰地梳理这些概念之间的联系,帮助你理解OpenClaw的设计哲学。
01 一个故事讲清所有概念
在深入技术细节之前,我们先用一个古代的故事来打个比方。
假设你是一位皇帝(用户),手下有一位聪明的军师(大语言模型)。军师博学多才,但他被困在军师府(云端服务器),对外界发生的事情一无所知。
你想了解边疆的战况(实时信息),军师回答说:“我不知道,我没去过边疆。”——这就体现了大模型的 知识截止 问题。
于是,你命人将边疆的地图和情报全部搬进军师府。军师查阅这些资料后,向你汇报了战况。——这个过程模拟的就是 RAG(检索增强生成)。
你觉得还不够,希望军师能直接指挥前线的部队。你下令:“让张三将军即刻出兵!”军师却回答:“我不认识张三将军,也不知道如何调兵遣将。”——这反映了模型 行动能力缺失 的问题。
为此,你定下规矩:当需要调兵时,军师只需写一道格式固定的圣旨,例如“调兵:将军=张三,数量=1000”。然后,由专门的传令官(执行器)负责传递圣旨并完成调兵。——这便对应了 Function Calling(函数调用) 机制。
后来,任务变多了,调兵、调粮草、征调民夫各有其复杂的流程和文书格式。你为每位将军都配备了专属传令官,并制定了一套统一的通信规范,规定传令官应使用何种格式、在何处接收指令。——这套规范就类似于 MCP(模型上下文协议)。
但你发现,军师虽然懂得如何下达单项命令,却不清楚在复杂战局中何时该调兵、调多少兵力、以及如何与其它行动配合。于是,你赐予军师一本《用兵手册》,其中明确写道:遭遇敌军攻城时,应首先调兵增援,随后调集粮草,最后组织民夫修筑工事。——这本手册所定义的,就是 Skills(技能)。
最终,这位军师既拥有思考能力(大模型),又具备记忆(Memory系统),还能查阅外部资料(RAG),可以执行具体命令(通过MCP或函数调用),并能够按照既定策略行动(Skills)。这样一个完整的、自主的个体,就是一个 Agent(智能体)。
而 OpenClaw,就是一个将上述所有能力打包整合、开源、并且能运行在你本地电脑上的“皇帝身边的传令中枢”——你只需在微信或飞书上给它发送一句话,它就能像那位全能军师一样,帮你调兵遣将、管理文件、甚至操作你的电脑。
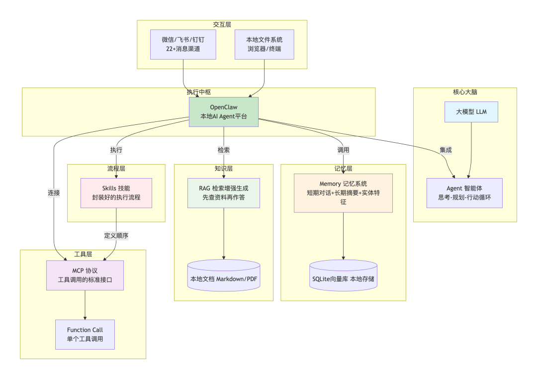
02 概念全景图:一张图看懂所有关系

(上图清晰地展示了OpenClaw平台各层级模块之间的关系,接下来我们将逐层拆解。)
03 第一层:核心大脑——Agent
Agent(智能体) 是一个能够感知环境、做出决策并执行动作的自主系统。
在OpenClaw的核心架构中,Agent采用了经典的“观察-计划-行动”循环范式。当接收到用户消息时,其工作流程如下:
- 观察:理解用户的意图,并审视当前环境与状态。
- 计划:将复杂任务拆解为步骤,决定需要调用哪些工具或技能。
- 行动:执行具体的操作,并获取结果。
- 循环:基于行动结果再次观察和计划,直至任务完成。
在OpenClaw中,每个Agent都拥有独立的工作区,包含一系列定义其行为的配置文件:
AGENTS.md # Agent职责声明,决定其可使用的工具权限
SOUL.md # 个性化提示词,用于注入system prompt
TOOLS.md # 工具白名单/黑名单,定义安全边界
IDENTITY.md # 身份标识,用于在不同聊天渠道中展示
USER.md # 用户偏好设置,提供上下文先验知识
MEMORY.md # 用户记忆文档(也是RAG的知识来源之一)
这种设计使得Agent不再是一个黑盒,而是完全可配置、可审计的实体。对于希望深入AI Agent原理和实践的开发者,理解这种可配置性至关重要。
04 第二层:记忆层——Memory系统
Memory(记忆) 是赋予AI持久化记忆能力的核心机制。
大模型本身是无状态的HTTP服务,每次请求结束后,对话内容便随风而逝。OpenClaw通过分层记忆机制解决了这个问题:
- 短期记忆:完整保留最近若干轮的对话原文。
- 长期记忆:在后台触发小模型,将更早的历史对话压缩成摘要,并提取关键的“实体特征”(例如“用户是上海的一位Python后端工程师”),然后存入数据库。
OpenClaw的记忆系统设计独特——它完全基于 SQLite 构建。其源码揭示了它采用“向量+关键词”混合检索的精妙策略:
// OpenClaw记忆检索的核心逻辑(伪代码)
async function searchMemory(queryVector, limit = 5) {
try {
// 1. 快速路径:使用sqlite-vec扩展进行原生向量检索
return await db.all(`
SELECT c.text, vec_distance_cosine(v.embedding, ?) AS dist
FROM chunks_vec v
JOIN chunks c ON c.id = v.id
ORDER BY dist ASC LIMIT ?
`, [queryVector, limit]);
} catch (err) {
// 2. 安全路径:扩展不可用,退回到JS计算
const allChunks = await db.all("SELECT text, embedding FROM chunks");
return allChunks
.map(chunk => ({
...chunk,
dist: cosineSimilarity(queryVector, JSON.parse(chunk.embedding))
}))
.sort((a, b) => a.dist - b.dist)
.slice(0, limit);
}
}
这种设计的精妙之处在于:优先使用原生扩展追求极致性能,在扩展不可用时则优雅降级至纯JS计算,确保了记忆功能在任何环境下都坚如磐石。
05 第三层:知识层——RAG是什么?
RAG(检索增强生成) 旨在解决大模型知识“冻结”的难题——模型训练完成后,其知识库便停止更新,无法知晓最新的新闻或企业内部文档。
RAG的核心流程是“先检索,后生成”:
- 用户提出一个问题。
- 系统在专属知识库中检索与问题最相关的文档片段。
- 将这些检索到的资料与原始问题一同提交给大模型。
- 模型基于提供的上下文资料生成最终答案。
在OpenClaw中,RAG的实现同样依托于SQLite。它能够将你的本地Markdown、PDF等文档进行向量化处理,存入本地的向量数据库中。每当Agent需要回答问题时,会先从这个私密知识库中查找相关信息,再结合找到的资料进行回答。
06 第四层:工具层——Function Call和MCP
Function Call:让AI能“动手”
Function Call(函数调用) 是大语言模型的一项核心能力。开发者预先告知模型“你拥有这些工具(函数)”,当模型判断需要时,会输出一个结构化的调用请求,随后由后端的真实代码来执行这个函数。
// Function Call的典型流程
// 用户提问:“北京天气怎么样?”
// 模型输出结构化调用请求:
{
"function": "get_weather",
"parameters": {"city": "北京"}
}
// 后端开发者调用真实的天气API,获取数据。
// 模型收到API返回的数据后,生成最终回答:“北京当前天气晴,气温25℃。”
MCP:标准化的工具调用协议
MCP(Model Context Protocol) 是由Anthropic提出的一个标准化协议,旨在统一工具调用的接口规范。它让工具开发者按照统一的标准编写工具,也让模型能够按照统一的格式进行调用,从而实现工具生态的互通和复用。
然而,OpenClaw做出了一个有趣且关键的设计选择:它目前故意不支持MCP。原因主要基于以下几点考量:
- 安全与隐私:MCP设计上涉及多模型间的上下文共享,在本地化部署场景下可能引入额外的数据泄露风险。
- 技术灵活性:开发团队希望保持快速迭代和架构演进的自由,不被固定的外部协议所束缚。
- 资源与性能优化:减少外部依赖可以降低系统复杂度,有助于提供更快的响应速度和更轻量的部署体验。
因此,OpenClaw采用了其自创的、更轻量级的 Skills 机制来替代MCP的角色。
07 第五层:流程层——Skills是什么?
Skills(技能) 是OpenClaw框架中最核心的创新点。如果说MCP或Function Call定义的是“单个工具”,那么Skills封装的就是“一整套完整的操作流程”。
Skills要解决的核心问题是:即使模型知道了有哪些“工具”可用,它也可能不清楚“在什么时机使用”、“按什么顺序使用”以及“如何组合使用”。就像一个人拥有了锤子、锯子和钉子,但不知道如何制作一把椅子——他需要的是一份《木工指南》。
在OpenClaw中,Skills就是这份“操作指南”。例如:
memory:记忆技能,负责保存和调用用户偏好及历史信息。
web_search:网络搜索技能,用于获取实时互联网信息。
browser:浏览器控制技能,可以打开网页并提取内容。
file:文件操作技能,用于创建、读取、修改本地文件。
安装Skills极为简单:
clawhub install memory # 安装记忆技能
clawhub install browser # 安装浏览器控制技能
OpenClaw官方的ClawHub技能注册中心提供了超过一千款技能插件,覆盖了办公自动化、代码管理、数据分析等众多领域。这种丰富的技能生态,正是其项目在GitHub上如此受欢迎的原因之一。
08 OpenClaw:集大成者的智能体平台
现在,让我们将所有的概念串联起来,看OpenClaw如何作为一个整体运作。
OpenClaw是什么?
OpenClaw(原名Clawdbot/Moltbot)是由奥地利开发者Peter Steinberger主导发起的开源AI Agent框架。它采用MIT开源协议,自2025年末发布以来,社区增长迅速,吸引了大量贡献者。一句话概括:它是一个部署在你本地、永远在线、坐在你的消息应用和各种工具链之间的智能体运行时和网关。
OpenClaw的四层架构:
| 层级 |
组件 |
作用 |
| 控制网关层 |
Gateway |
统一管理所有入站和出站通信,支持Telegram、飞书、钉钉等超过22个平台的消息接入。 |
| 推理与认知层 |
Reasoning Layer |
接入大语言模型,执行核心的“观察-计划-行动”循环,是Agent的思考中枢。 |
| 记忆与状态层 |
Memory System |
基于SQLite构建的持久化记忆系统,存储短期对话、长期摘要和实体特征。 |
| 技能与执行层 |
Skills & Execution |
调用具体的Skills来执行文件操作、网络搜索等实际任务。 |
一个完整的执行流程示例:
- 用户在微信上发送消息:“帮我整理一下桌面上的文件。”
- 网关层接收消息,并将其转发给对应的Agent。
- Agent分析任务,决定调用
file(文件操作)技能。
file 技能执行具体的文件整理操作(如按类型分类),并返回操作结果。
- 记忆层自动记录此次任务的操作类型和结果,供未来参考。
- Agent生成最终回复,并通过网关发送给用户:“已完成整理,已将图片文件移动至‘Pictures’文件夹。”
09 技术选型思考:OpenClaw 还是 Dify?
理解了OpenClaw的定位后,一个自然的问题是:在实际企业应用中,何时该选择OpenClaw,何时又该选择Dify这类工作流平台?
根据行业实践,两者的核心区别如下:
| 维度 |
OpenClaw |
Dify / Workflow 类平台 |
| 设计理念 |
Agent优先:相信并依赖LLM的自主规划与决策能力。 |
流程控制优先:通过可视化画布严格编排和控制每一步操作。 |
| 流程控制 |
动态、自主:由Agent根据实时情况规划任务步骤。 |
静态、预设:流程在运行前已由开发者完全定义好。 |
| 适用场景 |
高自由度、难以预先定义所有分支的开放式任务。 |
标准化的、需要严格审核或遵守固定程序的流程性任务。 |
| 典型应用 |
系统运维、个性化文件管理、复杂的浏览器自动化。 |
客服对话流程、请假审批流程、内容合规审查。 |
简而言之:需要AI自己动脑筋解决复杂、多变问题的场景,适合用OpenClaw;需要AI严格、可靠地执行既定标准流程的场景,适合用Dify。 两者甚至能够结合,例如将Dify编排好的稳定工作流封装成一个OpenClaw Skill,让Agent在需要时调用这个封装好的标准化流程。
10 安全提醒:谨慎部署你的智能体
最后,必须强调一个至关重要的点:OpenClaw被设计为拥有强大的执行力,包括执行Shell命令和直接操作文件系统,这意味着它在运行时拥有与启动它的用户同等的系统权限。
请务必遵守以下安全准则:
- 切勿在主力生产环境“裸奔”:建议在虚拟机、容器(如Docker)或专用的测试机器/账号中先行部署和测试。
- 妥善保管API密钥:切勿将包含API Key的配置文件提交至公开的代码仓库,也避免在截图或日志中泄露。
- 长期运行建议隔离环境:对于需要7x24小时运行的服务,强烈建议使用Docker容器或独立的VPS(云服务器)进行部署,实现权限和资源的隔离。
- 保持安全意识:永远不要将其视为完全可信的“文件传输助手”或“系统管理员”,应时刻假设其操作可能存在潜在风险。
总结
回到最初的问题:OpenClaw与Skills、MCP、RAG、Agent之间究竟是什么关系?
- Agent 是宏观概念,指能够自主行动的智能体;OpenClaw是Agent的一个具体、开源的实现框架。
- RAG 是为Agent提供外部新鲜知识和私有文档的“查阅”方法。
- Memory 是让Agent记住过往交互历史、形成长期认知的“记忆”方法。
- MCP 是一种标准化工具调用的协议,OpenClaw出于自身设计考量,目前选择了不直接集成。
- Skills 是OpenClaw独创的、将工具与使用逻辑打包的“流程”模块,是其执行能力的核心体现。
- OpenClaw 则是将以上所有能力(除MCP外)整合在一起,形成一个可在你本地部署和运行的、功能完整的智能体平台。
如果你对这篇文章探讨的AI Agent及其相关技术感兴趣,想要了解更多实战项目、架构解析或前沿讨论,欢迎来到云栈社区与更多开发者交流。从理解Agent的基本概念开始,然后尝试动手部署一次OpenClaw,是学习这项技术的最佳路径。跟随官方或社区教程,你很可能在15分钟内就看到你的第一个智能体运行起来。
相关资源链接:
- OpenClaw 开源仓库:
https://github.com/openclaw (原名clawdbot/moltbot)
- 快速部署指南:
https://mp.weixin.qq.com/s?__biz=MzkwNjMwMTgzMQ==&mid=2247535401&idx=1&sn=3d9596cc07051e827bf7024679d3f462&scene=21#wechat_redirect (此为原文已有链接,予以保留)