去年年底到今年早些时候,我参与某司一款新的路由芯片架构设计,过程中争议很多,甚至发现一些做设计多年的工程师,对不少基础概念已经生疏了。这些年亲历了网络芯片从“软”变“硬”、又从“硬”变“软”的循环,也见证了软件定义网络、智能网卡、SRv6、P4 等技术把“网络可编程性”的体系结构推到新阶段。写下这篇综述,一方面回看历史,一方面也想提醒:做架构决策时别轻易走弯路。
注:建议从三个维度看待网络体系结构的变化:软件 / 硬件 / 网络报文编码。
0. 时间轴总览:软硬来回摆动的四十年
1986~1995:软件实现为主
- 报文编码:基于目的 IP 地址的最长匹配做查询
- 软件结构:软件算法优化,使用 Tree 查找与 Cache 优化
- 硬件结构:大量基于 MIPS 指令集 CPU 的软件转发;后期出现基于总线的分布式转发架构(如 Cisco 7500)
1995~2010:由软向硬的过渡
- 报文编码:MPLS 简化核心路由表条目数
- 软件结构:相对稳定,变化不大
- 硬件结构:专用处理器繁荣十年:加密芯片、TCAM 查表、微码网络处理器;Fabric 逐渐采用 CLOS 架构构建多机集群
2010~2015:由硬到软——软件定义时代
- 报文编码:VXLAN 与 Overlay 兴起
- 软件结构:软件转发回归,DPDK/VPP 等开源软件出现
- 硬件结构:多核通用处理器更强;SR-IOV 出现;核心交换芯片更强并支持虚拟化
2015~2019:由软到硬——可编程智能网卡时代
- 报文编码:Segment Routing(数据包即指令)
- 软件结构:容器出现,CNI 触发 Host Overlay;尽量用协处理器/网络设备卸载;P4 等通用网络编程语言兴起
- 硬件结构:可编程交换芯片出现;SmartNIC 方案盛行;低时延通信需求上升,尤其 AI 带来更快 I/O 响应诉求
1. 网络的“本质指标”与架构取舍
网络的本质是快速、可靠、安全、可控、便捷、便宜的通信。所有厂商做产品,本质都在这几个目标上做 trade-off。时代不同、软硬件基础不同、客户场景不同,选择自然也不同。
常见错误不是“软件一定好/硬件一定好”,而是:
- 对知识边界误判
- 对客户场景把握不足
- 过分强调软件或过度优化硬件
- 忽略了“报文编码”也能从根上改变复杂度
2. 其实网络一开始就是“软件定义”的
一开始的路由器甚至被称为服务器:1986 年思科发布 AGS(Advanced Gateway Server)。Cisco IOS 本质上就是一个软件操作系统。

最早的报文处理系统就是软件的。为了避免“不可说”的内容,下文引用公开资料;例如老书《Inside Cisco IOS Software Architecture》。

2.1 进程交换(Process Switching)
当时极力在软件算法上优化。最早是进程交换:在操作系统上执行一个转发进程,每个包进来都走这个进程查路由表,然后转发。

2.2 快速交换 → CEF
每个报文都查一次路由表太“重”。随着网络规模扩大,路由表变大导致性能问题,于是出现 Fast Switching:增加 Cache 用于路由查询。
再后来,路由表规模继续变大,只能改数据结构:逐渐出现基于各种树的查询。例如 Linux Kernel 曾长期使用 Radix Tree;Cisco 从 Radix Tree 发展到后期的 CEF。
(相关基础概念可参考:TCP/IP,HTTP,Linux,并发)

2.3 第一个软件转发时代总结
那时通信数据量不算大,协议复杂度高但吞吐诉求有限(大多在 100Mbps 处理能力以内),用软件转发是性价比较高的方案。很多产品基于 MIPS 处理器实现,CPU 内部执行标准 MIPS 指令集;升级主要靠 CPU 升级:
- Motorola 68000 → R4600 / R4700 → R5000
- 总线结构从 Cisco Cbus 到标准 PCI、PA 卡、CyBus 等
本质结构变化不大:

这种集中式架构很自然会引出“多 CPU 分布式转发”:Cisco 7500 系列在线卡放 CPU,把转发表下载到线卡形成 Distributed-CEF。

3. 从软件到硬件转发:Fabric 与 Linecard 两条主线
从软件到硬件转发的变革看多了容易“打脸”。主导者之一甚至是后来 SDN 的关键人物:斯坦福教授 Nick Mckeown。
技术上差异主要在两点:
1) 线卡 ASIC 如何设计
2) Fabric ASIC 如何设计
下面分别展开。
4. 硬件转发之 Fabric:从 Crossbar 到 CLOS/BENES
4.1 交换机出现与 ASIC 加速
同网段主机通信占比高,WAN 带宽相对小,交换机兴起。思科收购 Cresendo / Grand Junction / Kalpana 等以太网交换公司,以及 ATM 交换 LightStream。本质上是在用 ASIC 做特定转发加速:精确匹配目的地址做硬件查表肯定比 CPU 指令译码快。
交换机制也有取舍:
- Cut-Through(检查目的 MAC,低时延但易碰撞/残帧)
- Fragment-Free(检查前 64B,规避碰撞碎片)
- Store-and-Forward(更稳妥,但增加时延)
这类机制本质上对应交叉矩阵控制开关,也就是 switch 的由来:

4.2 背板瓶颈与 Crossbar
总线型分布式路由器平台遇到背板瓶颈:ISA→EISA→PCI 增长有限,Internet 发展要求更快 backplane。共享总线易冲突,高速总线难度越来越大,促使“用交换结构互联线卡”的思路出现。
这是当年 GSR 培训胶片示意:

注:Crossbar 架构由 Nick Mckeown 在论文《Fast Switched Backplan for a Gigabit Switched Router》中提出,并在 1995 年起担任 Cisco GSR 架构师;Cisco GSR 12000 基于 Crossbar 架构推出。
Crossbar 的代价也明显:如何同步多平面?如何避免阻塞?
4.3 Cell based Switch:固定长度信元与时隙调度
报文过 Crossbar 传输有两种路线:
- 变长报文直通
- 切分为固定长度 Cell(类似 ATM 信元),输出端重组
固定长度 Cell 有利于:
- 估算转发时间 → 定义时隙
- 在时隙结束点统一做调度与矩阵配置
- 更高效使用 Crossbar 带宽
变长报文则在 Scheduler 上难:转发时间不可估计,需要持续监测完成情况与矩阵状态,导致大量等待时隙与带宽浪费。
Cisco 定义 Cell 大小 64 bytes。仿真显示:固定 Cell 可接近 100% 利用;变长直通约 60%。因此 GSR 12000 采用固定 Cell 模式。
4.4 HOL Blocking 与 VOQ:把 58.6% 拉回 100%
当所有卡都向一个卡发,会出现 HOL Blocking。常见缓冲方式是 Input Queue / Output Queue:

- Output Queue:带宽利用高,但缓存要具备 [N \times R] 速度
- Input Queue:缓存速度仅需 [R],但会遇 HOL Blocking
在 IQ 交换机上受 HOL Blocking 限制,最大吞吐量约 58.6%。解决方案之一是 VOQ(Virtual Output Queueing):每个输入端口为每个输出端口各建一个队列,消除 HOL Blocking,并保持缓存操作速度为 [R]。

VOQ 的关键在 matching scheduler:数学模型实质是二分图匹配问题。常见:
- MSM:Maximum Size Matching(边数最大)
- MWM:Maximum Weight Matching(权重和最大)
- 工程常用 maximal matching 近似,降低复杂度与硬件实现难度
Cisco GSR 12000 实现 VOQ + iSLIP,吞吐量接近理论 100%:

VOQ 技术后来在 Nexus7000、ASR9000 等继续使用。还有 CIOQ(来自 Avici)等路线;其调度常见基于稳定婚姻问题(Stable Marriage Problem),同样属于二分图匹配。

4.5 CLOS / BENES:可扩展交换网络
当系统容量上到 1Tbit 以上,单级 Crossbar 扩展性受限:
- 大 Crossbar 难做(管脚、实现复杂度),复杂度随 [O(N^2)] 增长
- 集中仲裁器调度复杂度高,端口速率到 10G+、端口数到 10+,在一个信元时隙内完成仲裁会变得很难

于是多级交换结构成为主流:Clos、Banyan、Butterfly、Benes 等。Cisco CRS-1 采用 BENES:


多芯片交换网既可并行作为多个 fabric 连接线卡,也可做成路由器集群的专用 Fabric 机框:

Cisco 使用 FCC + LCC 的 Multichassis 集群:最多 8xFCC + 72xLCC,容量从 1.25T 拉到 92T。标题写 CLOS 的原因是:当时 Huawei NE5000E、Juniper T-series 多采用 CLOS,后期很多交换机厂商在单芯片不足时也用类似方式堆叠,本质一致。

近年一些厂商实践也类似:


例如为提供 128x100GE,采用 3.2T 芯片需要 4(Spine)+8(Leaf)共 12 颗芯片,本质还是十多年前的思路。更系统的内容可参考相关专著:

5. 硬件转发之 Linecard:从 TCAM 到多核网络处理器
Fabric 相对“直观”,更难的是线卡:路由表容量越来越大、功能需求越来越多。以 Cisco 为例,线卡结构经历:
- 核心 CPU 转发
- 总线控制器调度
- Cisco 7500:VIP 接口卡,分布式 CPU
- Crossbar 平台:ASIC 处理(7600 OSM、Cisco 10000 的 PXF)
- 网络处理器(NP):Cisco SPA/SIP
- CRS-1 的 SPP、ASR1000 的 QuantumFlow(QFP)等
这是一个百花齐放、争论不断的年代:

注:GPP = General Purpose Processor,ASIP = Application Specific Instruction Processor
5.1 不得不说的 ASIC:TCAM
传统表项查找多基于 SRAM 的“类软件”查找:线性遍历慢;二叉树查找受树深影响;而 TCAM 查找可在同一时刻查询整个表项空间,速度不受表项空间大小影响。
TCAM 之所以叫 Ternary Content,是因为每个 bit 有三种状态:0 / 1 / Don't care。非常适合做匹配,尤其是路由的 Longest Match。

典型做法:TCAM 查询得到 Index,再去内存取出 Index 对应信息返回给转发逻辑。

那个年代大量设备用 TCAM 实现查表与 ACL 匹配,直到现在仍有不少产品沿用。
5.2 固定流水线的 ASIP:从 Offload 到“类 P4 Pipeline”
加速线卡处理器最先想到的是把固定功能 offload 到硬件流水线批量执行。Cisco PXF(Parralled eXpress Forwarding)就是那个年代的产物:7200 的成功与之相关,也让 IOS 在转发上第一次用上“类多核”的思路(但仍依赖微码编程)。

本质就是一串 pipeline + memory 的 ASIC:第一级做 A 功能、第二级做 B 功能,并发处理多个报文。你会发现它和今天很多 P4 ASIC 的直觉非常接近(后来的 VPP 向量化处理在结构上也有相似点)。

原文摘录(《Understanding Network Processors, Niraj Shah》):
The PXF consists of a pair of ICs... 16 processors arranged in 4 pipelines... 32 processors... 2-issue VLIW... 8 stages... different packet forwarding function...
5.3 RTC 网络处理器(SPP/QFP):功能弹性与容量取舍
固定流水线网络处理器会遇到资源不均衡问题:有的功能几乎不用却仍要走,有的功能用得多资源不够。再叠加 MPLS VPN 兴起带来的路由表容量诉求、以及接入场景硬件平台碎片化,微码编程逐渐难以维护。
此时不得不提 Will Eatherton:论文《Tree bitmap: hardware/software IP lookups with incremental updates》提出的方法可绕开 TCAM 的容量约束。Will 参与设计了 Cisco SPP/QFP,后来去 Juniper 做 Trio 系列。
QFP 的 FP 设计采用 Run-To-Compile(RTC)结构:功能再多,一个处理器“跑完”一个包的所有功能;编程以 C 为主,内存操作灵活。


它把功能做了较好的抽象与分离:
- On-chip memory:等待调度到 PPE
- PPE:多核专用指令集处理器(如 Tensillica 精简指令集)
- 片外 TCAM/加密协处理器:加密与 ACL 查询
- 专用 TM 芯片:QoS
- 路由表查询:Tree Bitmap + DRAM(在容量与成本上做取舍)
这种做法让软件编程有足够弹性,后期一台设备能“单挑”一堆盒子,成为瑞士军刀:

Juniper MX/SRX 的 Trio 体系也类似(从查表引擎到转发、QoS、接口芯片的分工协作)。商用可见参考书:

5.4 商用多核网络处理器(RMI / Cavium / Tilera)
QFP 推动更多厂商尝试商用多核处理器,常见以 MIPS 多核为主,片上网络(NoC)发展明显。为了通用编程能力,多使用标准 MIPS 核心,并辅以网络相关协处理器。

5.5 Cache 一致性与 FBD(Flow Based Distribution)
多核平台的另一个难题是调度:如何把包分到不同核、如何负载均衡?
- 一种做法:Cache 非一致性,依赖大内存带宽;用锁锁住 flow,避免同一 flow 的不同包并发更新
- 另一种做法:FBD,首包查好建立流表,根据流表分配到不同核
但在一些极端测试里,容易出现 elephant flow hash 到同一核导致丢包;甚至在源目的 IP 固定、随机端口的场景下性能显著下降。
5.6 商用网络处理器(Ezchip NP5c):ASR9000 的成功路径
当你以为路线已收敛,新的组合又会跑出来并且成功:ASR9000 基于 Ezchip NP 系列。

网络行业的艺术永远是 trade-off:CRS-1、ASR1000 虽然有 SPP/QFP,但“贵”。互联网宽带、城域以太、MPLS 普及带来运营商边缘路由增长;高速 Fabric 芯片又让多级交换架构更显昂贵;ASR1000 也没有把 QFP 做成分布式,于是 NP4/NP5 带来的 ASR9000 抓住了机会。
Ezchip 的参考书:

摘两页图意会即可:

那个年代很多设计都有严格的计算、调度算法与数学证明。纪念一下 SDN 之父的胶片:

5.7 本章小结
这是一个百花齐放的年代。软件算法遇到瓶颈后:
- 报文编码:MPLS 标签降低查表复杂度
- 硬件:ASIC/NP 繁荣,精简指令集、TCAM 加速
- 容量与成本:Tree Bitmap + DRAM 与 TCAM 方案取舍
- 架构趋势:多核处理器与片上网络逐渐普及,为后续通用处理器多核化打下基础
这一章要传递的核心观念只有一个:当软件遇到瓶颈时,可以从硬件和报文编码两条线一起解题;十年后这个故事还会再演一次。
6. 软件定义网络:虚拟化把网络再次“软化”
分分合合,合合分分。虚拟化兴起后,虚拟机内互相通信的网络需求,把网络设备再次软件化。起初主要是交换机侧;为了虚拟交换机可编程和转发方便,OpenFlow 与 Open vSwitch 出现。公有云/私有云部署推动设备进一步虚拟化,虚拟云路由器随之出现;伴随 VDC/VPC,设备虚拟化更进一步。

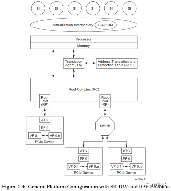
6.1 SR-IOV:从虚拟化开销里“抠”性能
软件虚拟化带来的问题是:大量设备通信如何处理?于是有了 PCI-E SR-IOV。

标准架构如下:

- SI(System Image):客户机(虚拟机 OS)
- VI(Virtual Intermediary):虚拟机管理层
- SR-PCIM:配置与管理 SR-IOV,含 PF/VF
- PF:物理功能
- VF:虚拟功能
SR-IOV 的价值在于绕开 Hypervisor/VMM 的软件瓶颈,让 PCIe 设备性能更充分发挥,实现多个虚拟机共享物理资源。
6.2 DPDK:绕开内核协议栈瓶颈
在由硬到软的过程中,传统 Linux 转发遇到瓶颈:
- 数据包到达网卡设备
- 网卡按配置进行 DMA
- 网卡中断唤醒 CPU
- 驱动填充读写缓冲区数据结构
- 报文进入内核协议栈做高层处理
- 若用户态应用,数据从内核搬到用户态
- 若内核态应用,在内核继续处理
于是需要一套在 IA-X86 多核处理器上的快速包处理机制:报文直接进入用户态。DPDK 使用轮询(polling)而非中断:重载驱动不靠中断通知 CPU,而是把包存入内存,应用通过 DPDK 接口直接处理,减少 CPU 中断与内存拷贝。
(DPDK 进一步学习可结合:Linux,Shell,CI/CD,Jenkins,Ansible 做压测与部署联动)

6.3 VPP:向量化包处理与可插拔转发链
VPP 本质是把报文处理做成向量批处理,同时定义灵活的链式转发结构,便于在链条上插入新的软件特性。

6.4 本章总结
这一时期报文编码发展主要为了解决虚拟化问题,VXLAN/LISP 等 Overlay 兴起;网络设备被要求在 X86 虚拟化平台下运行,虚拟路由器/交换机/防火墙出现。为了优化虚拟机性能,DPDK/VPP 等开源库出现;BGP-EVPN、YANG/NETCONF 控制器技术推进 SDN 落地。硬件侧更多是 SerDes 加强与芯片堆料,100G MAC 标准推进,行业进入相对“简单粗暴”的阶段。
7. 又“硬”起来:智能网卡与网络编程的回潮
当大家全软件化后,发现 CPU 资源 50% 以上被网络占用,尤其是公有云:CPU 是拿来卖钱的。于是轰轰烈烈的 Offload 运动开始,网络再次“硬化”。
7.1 Segment Routing 与 P4:从“查表”到“Match-Action + 指令”
当软件和传统硬件手段都不够时,目光转向指令集与报文编码。
一方面,SR 对设备进行编码:有 SID,再编码 Function 与 Args。传统设备做目的地址查表时,就可以有更灵活的函数 Callback 栈,实现更灵活的功能。

另一方面,把网络处理抽象成连续的 Match-Action,做成 pipeline,于是 P4 顺理成章出现。此前 Cisco UADP 也有类似思路。随后 Barefoot 被 Intel 收购,Intel 推 One API;Xilinx 推 SDNet,把 P4 编译成 IPCore。
7.2 存储与 RoCE:低时延 I/O 推动无损以太网
NVMe SSD 兴起使 IOPS 更低延迟,传统存储协议难以应对;AI 训练繁荣推动低时延 I/O 需求,RoCEv2 与 Lossless DC Ethernet 逐渐成熟。
7.3 AWS:从 SR-IOV 到 Nitro 式卸载
AWS 2011 年引入智能网卡,提供 SR-IOV 类 VF;后续基于收购 Annapurna 的设计推出 25G 智能网卡,承担原本物理机内虚拟交换机负载:路由、conntrack 匹配、ACL 过滤、VTEP 查表、MAC 代答、tunnel 建立等,降低延时、提升吞吐;并在硬件上实现虚拟机粒度的带宽与五元组 QoS,提供稳定可预测的网络性能。
7.4 Microsoft Azure:可重构加速与云规模架构
微软在智能网卡与可重构计算方面论文较多,例如:
- 《Large-Scale Reconfigurable Computing in a Microsoft Datacenter》
- 《A Reconfigurable Fabric for Accelerating Large-Scale Datacenter Services》

后续还有《A Cloud-Scale Acceleration Architecture》等:

AWS Nitro、阿里云神龙是代表。对低时延/高性能敏感的行业(如数值仿真、低延迟交易)上云受虚拟化损耗阻碍,Baremetal 与 DPU 方案成为折中路径。Fungible 的 DPU 也很有意思:

7.6 Pensando:对标 Nitro 的另一种实现
在智能网卡年代,不提 Pensando 不太完整。它更看重对标 Nitro 的位置:P4 编程引擎不错,内置 HBM 做高性能路由查表,并有加密/正则协处理器,总体中规中矩。参考书:

7.7 本章总结
这是一个体系结构大改的年代:
- 虚拟机逐渐被更轻量的容器替代,Service Mesh、Serverless 出现带来新机会
- AI 兴起、高速分布式存储繁荣、Persistent RAM 等铺好了基石
- 人们在性能竞赛中重新重视网络:开始网络编程、利用 RoCE 降低时延
- P4 的出现让报文编码扩展有了更清晰的工程入口
(容器与 CNI/Service Mesh 的落地路线可结合:Kubernetes,Docker,Istio,Prometheus 体系化对照理解)
8. 后浪:2020~未来的 NewIP 思路(QUIC + SR)
回归本源再看网络,会发现很多问题。但工程上很难推倒重来。有公司想做 NewIP,想法很好,但工程可行性是另一回事。那么“后路”在哪里?

这是前些年的 PPT:TCP 的问题逐渐被 BBR 修补,QUIC 随 HTTP/3 与 TLS1.3 迅速登场。QUIC 的优势很多:
- UDP userspace 加速空间大
- 独立 CONNECTION-ID,支持 IP Migration
- 低时延
- 传输安全
- 既可可靠(quic-transport),也可不可靠(quic-datagram)
- 多流复用、流控
传输层看起来越来越“完整”。
前段时间测试上海到莫斯科通信质量:约 25% 丢包、300ms 延迟;但若从公有云绕一圈,效果好很多:

丢包统计:

8.1 把“选路权”下沉到终端
所以到了 2020 年,每个老司机开车都有选择道路的权力;那终端(比如手机)是否也该拥有“选路”的权力?

与 SR 的结合就变成一个不错的选择:

QUIC 扩展也可以很直接:在 UDP payload 里放一个带 SRH 明文的 QUIC packet 即可:

这样“后浪”就拥有选择能力:

由于它仍是 L4 传输层协议,有 CONNECTION-ID 维持连接特征,IP 头随便改,IPv4/IPv6/MPLS 都可穿越。把下一跳信息放在 uSID + KV mapping 表里即可:

8.2 借 QUIC “顺手”减少 Overlay
过去十年用了太多 Overlay。既然 QUIC 已与 IP 地址解耦传输,为什么不借机把 Overlay 减掉?都 2020 年了,还用 IPsec VPN 拨到 VPC 吗?

服务端支持也更容易:用 sidecar 改 QUIC-SR。

甚至数据中心内部的 RoCE 也可以改造:让 SmartNIC 选择 Spine switch 也是一件好事。

5G 与 WiFi 融合也能更平滑、可控:

做安全与微分段,也可以扩字段:
(安全方向延伸可参考:网络安全,渗透测试,OAuth,JWT)

9. 终章:给“十字路口决策者”的一句话
这就是我过去十多年看到的盛世繁华:软件与硬件反复拉扯,协议与报文编码不断改写复杂度边界。很多时候不是“站队”,而是识别约束、选择合适 trade-off,并给未来留足可演进空间。
2020~未来:NewIP(后浪):给更多终端智能选路的权力(回顾)
- 报文编码:QUIC + SR
- 软件结构:给更多终端“后浪般”的选择权
- 硬件结构:智能更多沉到设备侧,网络可以简单一点